Showing:

Annotations
Attributes
Diagrams
Facets
Instances
Properties
Source
Used by
Imported schema eml-project.xsd
Namespace eml://ecoinformatics.org/project-2.0.1
Annotations
'$RCSfile: eml-project.xsd,v $'
       Copyright: 1997-2002 Regents of the University of California,
                            University of New Mexico, and
                            Arizona State University
        Sponsors: National Center for Ecological Analysis and Synthesis and
                  Partnership for Interdisciplinary Studies of Coastal Oceans,
                     University of California Santa Barbara
                  Long-Term Ecological Research Network Office,
                     University of New Mexico
                  Center for Environmental Studies, Arizona State University
   Other funding: National Science Foundation (see README for details)
                  The David and Lucile Packard Foundation
     For Details: http://knb.ecoinformatics.org/

        '$Author: jones $'
          '$Date: 2003/11/06 20:15:21 $'
      '$Revision: 1.77 $'
Properties
attribute form default: unqualified
element form default: unqualified
Element researchProject
Namespace eml://ecoinformatics.org/project-2.0.1
Diagram
Diagram eml-project_xsd.tmp#id422 eml-project_xsd.tmp#id423 eml-project_xsd.tmp#id424 eml-project_xsd.tmp#id403 eml-project_xsd.tmp#id404 eml-project_xsd.tmp#id406 eml-project_xsd.tmp#id407 eml-project_xsd.tmp#id408 eml-project_xsd.tmp#id418 eml-project_xsd.tmp#id421 eml-resource_xsd.tmp#id120 eml-resource_xsd.tmp#id119 eml-project_xsd.tmp#id402
Type ResearchProjectType
Properties
content: complex
Model (title+ , personnel+ , abstract{0,1} , funding{0,1} , studyAreaDescription{0,1} , designDescription{0,1} , relatedProject*) | (references)
Children abstract, designDescription, funding, personnel, references, relatedProject, studyAreaDescription, title
Instance
<researchProject id="" scope="document" system="">
  <title>{1,unbounded}</title>
  <personnel id="" scope="document" system="">{1,unbounded}</personnel>
  <abstract>{0,1}</abstract>
  <funding>{0,1}</funding>
  <studyAreaDescription>{0,1}</studyAreaDescription>
  <designDescription>{0,1}</designDescription>
  <relatedProject id="" scope="document" system="">{0,unbounded}</relatedProject>
</researchProject>
Attributes
QName Type Fixed Default Use Annotation
id IDType optional
scope ScopeType document optional
system SystemType optional
Source
<xs:element name="researchProject" type="ResearchProjectType">
  <xs:annotation>
    <xs:appinfo>
      <doc:tooltip>research project</doc:tooltip>
      <doc:summary>The root element of this module.</doc:summary>
      <doc:description>The root element of this module. This is used for
        testing or if you want to instantiate a stand-alone project
        file.</doc:description>
    </xs:appinfo>
  </xs:annotation>
</xs:element>
Element ResearchProjectType / title
Namespace No namespace
Diagram
Diagram
Type xs:string
Properties
content: simple
maxOccurs: unbounded
Source
<xs:element name="title" type="xs:string" maxOccurs="unbounded">
  <xs:annotation>
    <xs:appinfo>
      <doc:tooltip>Project Title</doc:tooltip>
      <doc:summary>Title of the project.</doc:summary>
      <doc:description>A descriptive title for the research
              project.</doc:description>
      <doc:example>Species diversity in Tennessee riparian
              habitats.</doc:example>
    </xs:appinfo>
  </xs:annotation>
</xs:element>
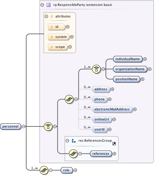
Element ResearchProjectType / personnel
Namespace No namespace
Diagram
Diagram eml-party_xsd.tmp#id132 eml-party_xsd.tmp#id133 eml-party_xsd.tmp#id134 eml-party_xsd.tmp#id105 eml-party_xsd.tmp#id110 eml-party_xsd.tmp#id111 eml-party_xsd.tmp#id112 eml-party_xsd.tmp#id126 eml-party_xsd.tmp#id128 eml-party_xsd.tmp#id129 eml-party_xsd.tmp#id130 eml-resource_xsd.tmp#id120 eml-resource_xsd.tmp#id119 eml-party_xsd.tmp#id104 eml-project_xsd.tmp#id405
Type extension of ResponsibleParty
Type hierarchy
Properties
content: complex
maxOccurs: unbounded
Model (((individualName | organizationName | positionName) , address* , phone* , electronicMailAddress* , onlineUrl* , userId*) | (references)) , role
Children address, electronicMailAddress, individualName, onlineUrl, organizationName, phone, positionName, references, role, userId
Instance
<personnel id="" scope="document" system="">
  <individualName>{1,1}</individualName>
  <organizationName>{1,1}</organizationName>
  <positionName>{1,1}</positionName>
  <address id="" scope="document" system="">{0,unbounded}</address>
  <phone phonetype="voice">{0,unbounded}</phone>
  <electronicMailAddress>{0,unbounded}</electronicMailAddress>
  <onlineUrl>{0,unbounded}</onlineUrl>
  <userId directory="">{0,unbounded}</userId>
</personnel>
Attributes
QName Type Fixed Default Use Annotation
id IDType optional
scope ScopeType document optional
system SystemType optional
Source
<xs:element name="personnel" maxOccurs="unbounded">
  <xs:annotation>
    <xs:appinfo>
      <doc:tooltip>Personnel</doc:tooltip>
      <doc:summary>Contact and role information for people involved in
              the research project.</doc:summary>
      <doc:description>The Personnel field extends ResponsibleParty
              with role information and is used to document people involved in
              a research project by providing contact information and their
              role in the project. A project must have at least one
              originator.</doc:description>
    </xs:appinfo>
  </xs:annotation>
  <xs:complexType>
    <xs:complexContent>
      <xs:extension base="rp:ResponsibleParty">
        <xs:sequence maxOccurs="unbounded">
          <xs:element name="role" type="rp:RoleType">
            <xs:annotation>
              <xs:appinfo>
                <doc:tooltip>Role</doc:tooltip>
                <doc:summary>Role information for people involved in
                        the research project.</doc:summary>
                <doc:description>The role field contains information
                        about role a person plays in a research project. There
                        are a number of suggested roles, however, it is
                        possible to add a role if the suggested roles are not
                        adequate.</doc:description>
                <doc:example>author</doc:example>
                <doc:example>contentProvider</doc:example>
                <doc:example>custodianSteward</doc:example>
                <doc:example>distributor</doc:example>
                <doc:example>editor</doc:example>
                <doc:example>metadataProvider</doc:example>
                <doc:example>originator</doc:example>
                <doc:example>owner</doc:example>
                <doc:example>pointOfContact</doc:example>
                <doc:example>principalInvestigator</doc:example>
                <doc:example>processor</doc:example>
                <doc:example>publisher</doc:example>
                <doc:example>user</doc:example>
                <doc:example>fieldStationManager</doc:example>
                <doc:example>informationManager</doc:example>
              </xs:appinfo>
            </xs:annotation>
          </xs:element>
        </xs:sequence>
      </xs:extension>
    </xs:complexContent>
  </xs:complexType>
</xs:element>
Element ResearchProjectType / personnel / role
Namespace No namespace
Diagram
Diagram eml-party_xsd.tmp#id138
Type RoleType
Properties
content: simple
Source
<xs:element name="role" type="rp:RoleType">
  <xs:annotation>
    <xs:appinfo>
      <doc:tooltip>Role</doc:tooltip>
      <doc:summary>Role information for people involved in
                        the research project.</doc:summary>
      <doc:description>The role field contains information
                        about role a person plays in a research project. There
                        are a number of suggested roles, however, it is
                        possible to add a role if the suggested roles are not
                        adequate.</doc:description>
      <doc:example>author</doc:example>
      <doc:example>contentProvider</doc:example>
      <doc:example>custodianSteward</doc:example>
      <doc:example>distributor</doc:example>
      <doc:example>editor</doc:example>
      <doc:example>metadataProvider</doc:example>
      <doc:example>originator</doc:example>
      <doc:example>owner</doc:example>
      <doc:example>pointOfContact</doc:example>
      <doc:example>principalInvestigator</doc:example>
      <doc:example>processor</doc:example>
      <doc:example>publisher</doc:example>
      <doc:example>user</doc:example>
      <doc:example>fieldStationManager</doc:example>
      <doc:example>informationManager</doc:example>
    </xs:appinfo>
  </xs:annotation>
</xs:element>
Element ResearchProjectType / abstract
Namespace No namespace
Diagram
Diagram eml-text_xsd.tmp#id145 eml-text_xsd.tmp#id165 eml-text_xsd.tmp#id144
Type TextType
Properties
content: complex
minOccurs: 0
Model section | para
Children para, section
Instance
<abstract>
  <section>{1,1}</section>
  <para>{1,1}</para>
</abstract>
Source
<xs:element name="abstract" type="txt:TextType" minOccurs="0">
  <xs:annotation>
    <xs:appinfo>
      <doc:tooltip>Abstract</doc:tooltip>
      <doc:summary>Project Abstract.</doc:summary>
      <doc:description>Descriptive abstract that summarizes information
              about the research project.</doc:description>
    </xs:appinfo>
  </xs:annotation>
</xs:element>
Element ResearchProjectType / funding
Namespace No namespace
Diagram
Diagram eml-text_xsd.tmp#id145 eml-text_xsd.tmp#id165 eml-text_xsd.tmp#id144
Type TextType
Properties
content: complex
minOccurs: 0
Model section | para
Children para, section
Instance
<funding>
  <section>{1,1}</section>
  <para>{1,1}</para>
</funding>
Source
<xs:element name="funding" type="txt:TextType" minOccurs="0">
  <xs:annotation>
    <xs:appinfo>
      <doc:tooltip>Funding</doc:tooltip>
      <doc:summary>Funding information.</doc:summary>
      <doc:description>The funding field is used to provide information
              about funding sources for the project such as: grant and contract
              numbers; names and addresses of funding sources. Other
              funding-related information may also be
              included.</doc:description>
    </xs:appinfo>
  </xs:annotation>
</xs:element>
Element ResearchProjectType / studyAreaDescription
Namespace No namespace
Diagram
Diagram eml-project_xsd.tmp#id409 eml-project_xsd.tmp#id416 eml-project_xsd.tmp#id417
Properties
content: complex
minOccurs: 0
Model descriptor | citation{0,1} | coverage{0,1}
Children citation, coverage, descriptor
Instance
<studyAreaDescription>
  <descriptor citableClassificationSystem="" name="">{1,1}</descriptor>
  <citation id="" scope="document" system="">{0,1}</citation>
  <coverage id="" scope="document" system="">{0,1}</coverage>
</studyAreaDescription>
Source
<xs:element name="studyAreaDescription" minOccurs="0">
  <xs:annotation>
    <xs:appinfo>
      <doc:tooltip>Description of the study area.</doc:tooltip>
      <doc:summary>Description of the physical area associated with the
              research project, potentially including coverage, climate,
              geology, distrubances, etc.</doc:summary>
      <doc:description>The studyAreaDescription field documents the
              physical area associated with the research project. It can
              include descriptions of the geographic, temporal, and taxonomic
              coverage of the research location and descriptions of domains
              (themes) of interest such as climate, geology, soils or
              distrubances or reference to citable biological or geophysical
              classification systems such as the Bailey Ecoregions or the
              Holdridge Life Zones.</doc:description>
    </xs:appinfo>
  </xs:annotation>
  <xs:complexType>
    <xs:choice maxOccurs="unbounded">
      <xs:element name="descriptor">
        <xs:annotation>
          <xs:appinfo>
            <doc:tooltip>Non-coverage characteristics of the study
                    area</doc:tooltip>
            <doc:summary>Description of non-coverage characteristics of
                    the study area such as climate, geology,
                    disturbances</doc:summary>
            <doc:description>The descriptor field is used to document
                    domains (themes) of interest such as climate, geology,
                    soils or disturbances or references to citable biological
                    or geophysical classification systems such as the Bailey
                    Ecoregions or the Holdridge Life Zones.</doc:description>
          </xs:appinfo>
        </xs:annotation>
        <xs:complexType>
          <xs:sequence maxOccurs="unbounded">
            <xs:element name="descriptorValue" maxOccurs="unbounded">
              <xs:annotation>
                <xs:appinfo>
                  <doc:tooltip>Description of some aspect of the study
                          area.</doc:tooltip>
                  <doc:summary>Description of some aspect of the study
                          area.</doc:summary>
                  <doc:description>The descriptorValue field contains
                          the value of a descriptor, describing some aspect of
                          the study area. This may either be a general
                          description in textual form or the value part of a
                          "name/value" pair where the name is entered in the
                          attribute "name_or_id". For example, if the value of
                          the "name" attribute" of the element "descriptor" is
                          "climate", and the value of the attribute
                          "name_or_id" of the element "descriptorValue" is
                          "Annual Precipitation" then the value of this element
                          could be "12.5 inches".</doc:description>
                  <doc:example>12.5 inches</doc:example>
                  <doc:example>tundra-forest</doc:example>
                </xs:appinfo>
              </xs:annotation>
              <xs:complexType>
                <xs:simpleContent>
                  <xs:extension base="xs:string">
                    <xs:attribute name="name_or_id" type="xs:string" use="optional">
                      <xs:annotation>
                        <xs:appinfo>
                          <doc:tooltip>The name or ID of a descriptor
                                  value.</doc:tooltip>
                          <doc:summary>The name part of a name/value
                                  pair of a descriptor; or ID portion of a
                                  classification, if applicable.</doc:summary>
                          <doc:description>The name_or_id field is the
                                  name part of a name/value pair of a
                                  descriptor; or ID portion of a
                                  classification, if applicable. The values of
                                  biogeophysical classification systems, e.g.
                                  Bailey-Ecoregions, often take the form of an
                                  ID or Code along with a text representaiton.
                                  For example, the ID/Code M131 refers to the
                                  phrase "Open Woodland -Tundra". M131 is an
                                  unambiguous reference to a more detailed
                                  description. If one is using a published
                                  classification system then there should be a
                                  corresponding citation to the source, e.g.,
                                  Bailey,R.G., 1996 "Ecosystem
                                  Geography".</doc:description>
                          <doc:example>M131</doc:example>
                          <doc:example>Average Annual
                                  Rainfall</doc:example>
                        </xs:appinfo>
                      </xs:annotation>
                    </xs:attribute>
                  </xs:extension>
                </xs:simpleContent>
              </xs:complexType>
            </xs:element>
            <xs:element name="citation" type="cit:CitationType" minOccurs="0" maxOccurs="unbounded">
              <xs:annotation>
                <xs:appinfo>
                  <doc:tooltip>citation</doc:tooltip>
                  <doc:summary>A citation for this
                          descriptor.</doc:summary>
                  <doc:description>A citation for this
                          desciptor.</doc:description>
                </xs:appinfo>
              </xs:annotation>
            </xs:element>
          </xs:sequence>
          <xs:attribute name="name" type="DescriptorType" use="required">
            <xs:annotation>
              <xs:appinfo>
                <doc:tooltip>name</doc:tooltip>
                <doc:summary>The name of the descriptor
                        system.</doc:summary>
                <doc:description>The name of the descriptor system. The
                        name can be either a theme such as climate or
                        hydrology, or the name of a citable classification
                        system.</doc:description>
              </xs:appinfo>
            </xs:annotation>
          </xs:attribute>
          <xs:attribute name="citableClassificationSystem" type="xs:boolean" use="required">
            <xs:annotation>
              <xs:appinfo>
                <doc:tooltip>citation classification
                        system</doc:tooltip>
                <doc:summary>This boolean attribute defines whether
                        this descriptor comes from a citable classification
                        system or not.</doc:summary>
                <doc:description>This boolean attribute defines whether
                        this descriptor comes from a citable classification
                        system or not.</doc:description>
              </xs:appinfo>
            </xs:annotation>
          </xs:attribute>
        </xs:complexType>
      </xs:element>
      <xs:element name="citation" type="cit:CitationType" minOccurs="0">
        <xs:annotation>
          <xs:appinfo>
            <doc:tooltip>citation</doc:tooltip>
            <doc:summary>The citation for this
                    descriptor.</doc:summary>
            <doc:description>The citation for this
                    descriptor.</doc:description>
          </xs:appinfo>
        </xs:annotation>
      </xs:element>
      <xs:element name="coverage" type="cov:Coverage" minOccurs="0">
        <xs:annotation>
          <xs:appinfo>
            <doc:tooltip>coverage</doc:tooltip>
            <doc:summary>The coverage of this descriptor.</doc:summary>
            <doc:description>The coverage of this
                    descriptor.</doc:description>
          </xs:appinfo>
        </xs:annotation>
      </xs:element>
    </xs:choice>
  </xs:complexType>
</xs:element>
Element ResearchProjectType / studyAreaDescription / descriptor
Namespace No namespace
Diagram
Diagram eml-project_xsd.tmp#id413 eml-project_xsd.tmp#id415 eml-project_xsd.tmp#id410 eml-project_xsd.tmp#id412
Properties
content: complex
Model descriptorValue+ , citation*
Children citation, descriptorValue
Instance
<descriptor citableClassificationSystem="" name="">
  <descriptorValue name_or_id="">{1,unbounded}</descriptorValue>
  <citation id="" scope="document" system="">{0,unbounded}</citation>
</descriptor>
Attributes
QName Type Fixed Default Use Annotation
citableClassificationSystem xs:boolean required
name DescriptorType required
Source
<xs:element name="descriptor">
  <xs:annotation>
    <xs:appinfo>
      <doc:tooltip>Non-coverage characteristics of the study
                    area</doc:tooltip>
      <doc:summary>Description of non-coverage characteristics of
                    the study area such as climate, geology,
                    disturbances</doc:summary>
      <doc:description>The descriptor field is used to document
                    domains (themes) of interest such as climate, geology,
                    soils or disturbances or references to citable biological
                    or geophysical classification systems such as the Bailey
                    Ecoregions or the Holdridge Life Zones.</doc:description>
    </xs:appinfo>
  </xs:annotation>
  <xs:complexType>
    <xs:sequence maxOccurs="unbounded">
      <xs:element name="descriptorValue" maxOccurs="unbounded">
        <xs:annotation>
          <xs:appinfo>
            <doc:tooltip>Description of some aspect of the study
                          area.</doc:tooltip>
            <doc:summary>Description of some aspect of the study
                          area.</doc:summary>
            <doc:description>The descriptorValue field contains
                          the value of a descriptor, describing some aspect of
                          the study area. This may either be a general
                          description in textual form or the value part of a
                          "name/value" pair where the name is entered in the
                          attribute "name_or_id". For example, if the value of
                          the "name" attribute" of the element "descriptor" is
                          "climate", and the value of the attribute
                          "name_or_id" of the element "descriptorValue" is
                          "Annual Precipitation" then the value of this element
                          could be "12.5 inches".</doc:description>
            <doc:example>12.5 inches</doc:example>
            <doc:example>tundra-forest</doc:example>
          </xs:appinfo>
        </xs:annotation>
        <xs:complexType>
          <xs:simpleContent>
            <xs:extension base="xs:string">
              <xs:attribute name="name_or_id" type="xs:string" use="optional">
                <xs:annotation>
                  <xs:appinfo>
                    <doc:tooltip>The name or ID of a descriptor
                                  value.</doc:tooltip>
                    <doc:summary>The name part of a name/value
                                  pair of a descriptor; or ID portion of a
                                  classification, if applicable.</doc:summary>
                    <doc:description>The name_or_id field is the
                                  name part of a name/value pair of a
                                  descriptor; or ID portion of a
                                  classification, if applicable. The values of
                                  biogeophysical classification systems, e.g.
                                  Bailey-Ecoregions, often take the form of an
                                  ID or Code along with a text representaiton.
                                  For example, the ID/Code M131 refers to the
                                  phrase "Open Woodland -Tundra". M131 is an
                                  unambiguous reference to a more detailed
                                  description. If one is using a published
                                  classification system then there should be a
                                  corresponding citation to the source, e.g.,
                                  Bailey,R.G., 1996 "Ecosystem
                                  Geography".</doc:description>
                    <doc:example>M131</doc:example>
                    <doc:example>Average Annual
                                  Rainfall</doc:example>
                  </xs:appinfo>
                </xs:annotation>
              </xs:attribute>
            </xs:extension>
          </xs:simpleContent>
        </xs:complexType>
      </xs:element>
      <xs:element name="citation" type="cit:CitationType" minOccurs="0" maxOccurs="unbounded">
        <xs:annotation>
          <xs:appinfo>
            <doc:tooltip>citation</doc:tooltip>
            <doc:summary>A citation for this
                          descriptor.</doc:summary>
            <doc:description>A citation for this
                          desciptor.</doc:description>
          </xs:appinfo>
        </xs:annotation>
      </xs:element>
    </xs:sequence>
    <xs:attribute name="name" type="DescriptorType" use="required">
      <xs:annotation>
        <xs:appinfo>
          <doc:tooltip>name</doc:tooltip>
          <doc:summary>The name of the descriptor
                        system.</doc:summary>
          <doc:description>The name of the descriptor system. The
                        name can be either a theme such as climate or
                        hydrology, or the name of a citable classification
                        system.</doc:description>
        </xs:appinfo>
      </xs:annotation>
    </xs:attribute>
    <xs:attribute name="citableClassificationSystem" type="xs:boolean" use="required">
      <xs:annotation>
        <xs:appinfo>
          <doc:tooltip>citation classification
                        system</doc:tooltip>
          <doc:summary>This boolean attribute defines whether
                        this descriptor comes from a citable classification
                        system or not.</doc:summary>
          <doc:description>This boolean attribute defines whether
                        this descriptor comes from a citable classification
                        system or not.</doc:description>
        </xs:appinfo>
      </xs:annotation>
    </xs:attribute>
  </xs:complexType>
</xs:element>
Element ResearchProjectType / studyAreaDescription / descriptor / descriptorValue
Namespace No namespace
Diagram
Diagram eml-project_xsd.tmp#id411
Type extension of xs:string
Properties
content: complex
maxOccurs: unbounded
Attributes
QName Type Fixed Default Use Annotation
name_or_id xs:string optional
Source
<xs:element name="descriptorValue" maxOccurs="unbounded">
  <xs:annotation>
    <xs:appinfo>
      <doc:tooltip>Description of some aspect of the study
                          area.</doc:tooltip>
      <doc:summary>Description of some aspect of the study
                          area.</doc:summary>
      <doc:description>The descriptorValue field contains
                          the value of a descriptor, describing some aspect of
                          the study area. This may either be a general
                          description in textual form or the value part of a
                          "name/value" pair where the name is entered in the
                          attribute "name_or_id". For example, if the value of
                          the "name" attribute" of the element "descriptor" is
                          "climate", and the value of the attribute
                          "name_or_id" of the element "descriptorValue" is
                          "Annual Precipitation" then the value of this element
                          could be "12.5 inches".</doc:description>
      <doc:example>12.5 inches</doc:example>
      <doc:example>tundra-forest</doc:example>
    </xs:appinfo>
  </xs:annotation>
  <xs:complexType>
    <xs:simpleContent>
      <xs:extension base="xs:string">
        <xs:attribute name="name_or_id" type="xs:string" use="optional">
          <xs:annotation>
            <xs:appinfo>
              <doc:tooltip>The name or ID of a descriptor
                                  value.</doc:tooltip>
              <doc:summary>The name part of a name/value
                                  pair of a descriptor; or ID portion of a
                                  classification, if applicable.</doc:summary>
              <doc:description>The name_or_id field is the
                                  name part of a name/value pair of a
                                  descriptor; or ID portion of a
                                  classification, if applicable. The values of
                                  biogeophysical classification systems, e.g.
                                  Bailey-Ecoregions, often take the form of an
                                  ID or Code along with a text representaiton.
                                  For example, the ID/Code M131 refers to the
                                  phrase "Open Woodland -Tundra". M131 is an
                                  unambiguous reference to a more detailed
                                  description. If one is using a published
                                  classification system then there should be a
                                  corresponding citation to the source, e.g.,
                                  Bailey,R.G., 1996 "Ecosystem
                                  Geography".</doc:description>
              <doc:example>M131</doc:example>
              <doc:example>Average Annual
                                  Rainfall</doc:example>
            </xs:appinfo>
          </xs:annotation>
        </xs:attribute>
      </xs:extension>
    </xs:simpleContent>
  </xs:complexType>
</xs:element>
Element ResearchProjectType / studyAreaDescription / descriptor / citation
Namespace No namespace
Diagram
Diagram eml-literature_xsd.tmp#id349 eml-literature_xsd.tmp#id350 eml-literature_xsd.tmp#id351 eml-resource_xsd.tmp#id99 eml-resource_xsd.tmp#id101 eml-resource_xsd.tmp#id102 eml-resource_xsd.tmp#id103 eml-resource_xsd.tmp#id135 eml-resource_xsd.tmp#id136 eml-resource_xsd.tmp#id139 eml-resource_xsd.tmp#id141 eml-resource_xsd.tmp#id142 eml-resource_xsd.tmp#id143 eml-resource_xsd.tmp#id166 eml-resource_xsd.tmp#id171 eml-resource_xsd.tmp#id172 eml-resource_xsd.tmp#id173 eml-resource_xsd.tmp#id211 eml-resource_xsd.tmp#id98 eml-literature_xsd.tmp#id251 eml-literature_xsd.tmp#id260 eml-literature_xsd.tmp#id271 eml-literature_xsd.tmp#id277 eml-literature_xsd.tmp#id278 eml-literature_xsd.tmp#id282 eml-literature_xsd.tmp#id288 eml-literature_xsd.tmp#id293 eml-literature_xsd.tmp#id298 eml-literature_xsd.tmp#id304 eml-literature_xsd.tmp#id310 eml-literature_xsd.tmp#id326 eml-literature_xsd.tmp#id332 eml-literature_xsd.tmp#id337 eml-resource_xsd.tmp#id120 eml-resource_xsd.tmp#id119 eml-literature_xsd.tmp#id250
Type CitationType
Properties
content: complex
minOccurs: 0
maxOccurs: unbounded
Model (alternateIdentifier* , shortName{0,1} , title+ , creator+ , metadataProvider* , associatedParty* , pubDate{0,1} , language{0,1} , series{0,1} , abstract{0,1} , keywordSet* , additionalInfo* , intellectualRights{0,1} , distribution* , coverage{0,1} , (article | book | chapter | editedBook | manuscript | report | thesis | conferenceProceedings | personalCommunication | map | generic | audioVisual | presentation) , access{0,1}) | (references)
Children abstract, access, additionalInfo, alternateIdentifier, article, associatedParty, audioVisual, book, chapter, conferenceProceedings, coverage, creator, distribution, editedBook, generic, intellectualRights, keywordSet, language, manuscript, map, metadataProvider, personalCommunication, presentation, pubDate, references, report, series, shortName, thesis, title
Instance
<citation id="" scope="document" system="">
  <alternateIdentifier system="">{0,unbounded}</alternateIdentifier>
  <shortName>{0,1}</shortName>
  <title>{1,unbounded}</title>
  <creator id="" scope="document" system="">{1,unbounded}</creator>
  <metadataProvider id="" scope="document" system="">{0,unbounded}</metadataProvider>
  <associatedParty id="" scope="document" system="">{0,unbounded}</associatedParty>
  <pubDate>{0,1}</pubDate>
  <language>{0,1}</language>
  <series>{0,1}</series>
  <abstract>{0,1}</abstract>
  <keywordSet>{0,unbounded}</keywordSet>
  <additionalInfo>{0,unbounded}</additionalInfo>
  <intellectualRights>{0,1}</intellectualRights>
  <distribution id="" scope="document" system="">{0,unbounded}</distribution>
  <coverage id="" scope="document" system="">{0,1}</coverage>
  <access authSystem="" id="" order="allowFirst" scope="document" system="">{0,1}</access>
</citation>
Attributes
QName Type Fixed Default Use Annotation
id IDType optional
scope ScopeType document optional
system SystemType optional
Source
<xs:element name="citation" type="cit:CitationType" minOccurs="0" maxOccurs="unbounded">
  <xs:annotation>
    <xs:appinfo>
      <doc:tooltip>citation</doc:tooltip>
      <doc:summary>A citation for this
                          descriptor.</doc:summary>
      <doc:description>A citation for this
                          desciptor.</doc:description>
    </xs:appinfo>
  </xs:annotation>
</xs:element>
Element ResearchProjectType / studyAreaDescription / citation
Namespace No namespace
Diagram
Diagram eml-literature_xsd.tmp#id349 eml-literature_xsd.tmp#id350 eml-literature_xsd.tmp#id351 eml-resource_xsd.tmp#id99 eml-resource_xsd.tmp#id101 eml-resource_xsd.tmp#id102 eml-resource_xsd.tmp#id103 eml-resource_xsd.tmp#id135 eml-resource_xsd.tmp#id136 eml-resource_xsd.tmp#id139 eml-resource_xsd.tmp#id141 eml-resource_xsd.tmp#id142 eml-resource_xsd.tmp#id143 eml-resource_xsd.tmp#id166 eml-resource_xsd.tmp#id171 eml-resource_xsd.tmp#id172 eml-resource_xsd.tmp#id173 eml-resource_xsd.tmp#id211 eml-resource_xsd.tmp#id98 eml-literature_xsd.tmp#id251 eml-literature_xsd.tmp#id260 eml-literature_xsd.tmp#id271 eml-literature_xsd.tmp#id277 eml-literature_xsd.tmp#id278 eml-literature_xsd.tmp#id282 eml-literature_xsd.tmp#id288 eml-literature_xsd.tmp#id293 eml-literature_xsd.tmp#id298 eml-literature_xsd.tmp#id304 eml-literature_xsd.tmp#id310 eml-literature_xsd.tmp#id326 eml-literature_xsd.tmp#id332 eml-literature_xsd.tmp#id337 eml-resource_xsd.tmp#id120 eml-resource_xsd.tmp#id119 eml-literature_xsd.tmp#id250
Type CitationType
Properties
content: complex
minOccurs: 0
Model (alternateIdentifier* , shortName{0,1} , title+ , creator+ , metadataProvider* , associatedParty* , pubDate{0,1} , language{0,1} , series{0,1} , abstract{0,1} , keywordSet* , additionalInfo* , intellectualRights{0,1} , distribution* , coverage{0,1} , (article | book | chapter | editedBook | manuscript | report | thesis | conferenceProceedings | personalCommunication | map | generic | audioVisual | presentation) , access{0,1}) | (references)
Children abstract, access, additionalInfo, alternateIdentifier, article, associatedParty, audioVisual, book, chapter, conferenceProceedings, coverage, creator, distribution, editedBook, generic, intellectualRights, keywordSet, language, manuscript, map, metadataProvider, personalCommunication, presentation, pubDate, references, report, series, shortName, thesis, title
Instance
<citation id="" scope="document" system="">
  <alternateIdentifier system="">{0,unbounded}</alternateIdentifier>
  <shortName>{0,1}</shortName>
  <title>{1,unbounded}</title>
  <creator id="" scope="document" system="">{1,unbounded}</creator>
  <metadataProvider id="" scope="document" system="">{0,unbounded}</metadataProvider>
  <associatedParty id="" scope="document" system="">{0,unbounded}</associatedParty>
  <pubDate>{0,1}</pubDate>
  <language>{0,1}</language>
  <series>{0,1}</series>
  <abstract>{0,1}</abstract>
  <keywordSet>{0,unbounded}</keywordSet>
  <additionalInfo>{0,unbounded}</additionalInfo>
  <intellectualRights>{0,1}</intellectualRights>
  <distribution id="" scope="document" system="">{0,unbounded}</distribution>
  <coverage id="" scope="document" system="">{0,1}</coverage>
  <access authSystem="" id="" order="allowFirst" scope="document" system="">{0,1}</access>
</citation>
Attributes
QName Type Fixed Default Use Annotation
id IDType optional
scope ScopeType document optional
system SystemType optional
Source
<xs:element name="citation" type="cit:CitationType" minOccurs="0">
  <xs:annotation>
    <xs:appinfo>
      <doc:tooltip>citation</doc:tooltip>
      <doc:summary>The citation for this
                    descriptor.</doc:summary>
      <doc:description>The citation for this
                    descriptor.</doc:description>
    </xs:appinfo>
  </xs:annotation>
</xs:element>
Element ResearchProjectType / studyAreaDescription / coverage
Namespace No namespace
Diagram
Diagram eml-coverage_xsd.tmp#id382 eml-coverage_xsd.tmp#id383 eml-coverage_xsd.tmp#id384 eml-coverage_xsd.tmp#id213 eml-coverage_xsd.tmp#id238 eml-coverage_xsd.tmp#id358 eml-resource_xsd.tmp#id120 eml-resource_xsd.tmp#id119 eml-coverage_xsd.tmp#id212
Type Coverage
Properties
content: complex
minOccurs: 0
Model geographicCoverage | temporalCoverage | taxonomicCoverage | (references)
Children geographicCoverage, references, taxonomicCoverage, temporalCoverage
Instance
<coverage id="" scope="document" system="">
  <geographicCoverage id="" scope="document" system="">{1,1}</geographicCoverage>
  <temporalCoverage id="" scope="document" system="">{1,1}</temporalCoverage>
  <taxonomicCoverage id="" scope="document" system="">{1,1}</taxonomicCoverage>
</coverage>
Attributes
QName Type Fixed Default Use Annotation
id IDType optional
scope ScopeType document optional
system SystemType optional
Source
<xs:element name="coverage" type="cov:Coverage" minOccurs="0">
  <xs:annotation>
    <xs:appinfo>
      <doc:tooltip>coverage</doc:tooltip>
      <doc:summary>The coverage of this descriptor.</doc:summary>
      <doc:description>The coverage of this
                    descriptor.</doc:description>
    </xs:appinfo>
  </xs:annotation>
</xs:element>
Element ResearchProjectType / designDescription
Namespace No namespace
Diagram
Diagram eml-project_xsd.tmp#id419 eml-project_xsd.tmp#id420
Properties
content: complex
minOccurs: 0
Model description | citation{0,1}
Children citation, description
Instance
<designDescription>
  <description>{1,1}</description>
  <citation id="" scope="document" system="">{0,1}</citation>
</designDescription>
Source
<xs:element name="designDescription" minOccurs="0">
  <xs:annotation>
    <xs:appinfo>
      <doc:tooltip>Description of research design</doc:tooltip>
      <doc:summary>Description of the design of the research
              project</doc:summary>
      <doc:description>The field designDescription contains general
              textual descriptions of research design. It can include detailed
              accounts of goals, motivations, theory, hypotheses, strategy,
              statistical design, and actual work. Literature citations may
              also be used to describe the research design.</doc:description>
    </xs:appinfo>
  </xs:annotation>
  <xs:complexType>
    <xs:choice maxOccurs="unbounded">
      <xs:element name="description" type="txt:TextType">
        <xs:annotation>
          <xs:appinfo>
            <doc:tooltip>Description of research design</doc:tooltip>
            <doc:summary>Textual description of research
                    design.</doc:summary>
            <doc:description>The field designDescription contains
                    general textual descriptions of research design. It can
                    include detailed accounts of goals, motivations, theory,
                    hypotheses, strategy, statistical design, and actual
                    work.</doc:description>
          </xs:appinfo>
        </xs:annotation>
      </xs:element>
      <xs:element name="citation" type="cit:CitationType" minOccurs="0">
        <xs:annotation>
          <xs:appinfo>
            <doc:tooltip>Citation for research design</doc:tooltip>
            <doc:summary>Citation that describes the research
                    design.</doc:summary>
            <doc:description>The citation field is a citation to
                    literature that describes elements of the research design,
                    such as goals, motivations, theory, hypotheses, strategy,
                    statistical design, and actual work.</doc:description>
          </xs:appinfo>
        </xs:annotation>
      </xs:element>
    </xs:choice>
  </xs:complexType>
</xs:element>
Element ResearchProjectType / designDescription / description
Namespace No namespace
Diagram
Diagram eml-text_xsd.tmp#id145 eml-text_xsd.tmp#id165 eml-text_xsd.tmp#id144
Type TextType
Properties
content: complex
Model section | para
Children para, section
Instance
<description>
  <section>{1,1}</section>
  <para>{1,1}</para>
</description>
Source
<xs:element name="description" type="txt:TextType">
  <xs:annotation>
    <xs:appinfo>
      <doc:tooltip>Description of research design</doc:tooltip>
      <doc:summary>Textual description of research
                    design.</doc:summary>
      <doc:description>The field designDescription contains
                    general textual descriptions of research design. It can
                    include detailed accounts of goals, motivations, theory,
                    hypotheses, strategy, statistical design, and actual
                    work.</doc:description>
    </xs:appinfo>
  </xs:annotation>
</xs:element>
Element ResearchProjectType / designDescription / citation
Namespace No namespace
Diagram
Diagram eml-literature_xsd.tmp#id349 eml-literature_xsd.tmp#id350 eml-literature_xsd.tmp#id351 eml-resource_xsd.tmp#id99 eml-resource_xsd.tmp#id101 eml-resource_xsd.tmp#id102 eml-resource_xsd.tmp#id103 eml-resource_xsd.tmp#id135 eml-resource_xsd.tmp#id136 eml-resource_xsd.tmp#id139 eml-resource_xsd.tmp#id141 eml-resource_xsd.tmp#id142 eml-resource_xsd.tmp#id143 eml-resource_xsd.tmp#id166 eml-resource_xsd.tmp#id171 eml-resource_xsd.tmp#id172 eml-resource_xsd.tmp#id173 eml-resource_xsd.tmp#id211 eml-resource_xsd.tmp#id98 eml-literature_xsd.tmp#id251 eml-literature_xsd.tmp#id260 eml-literature_xsd.tmp#id271 eml-literature_xsd.tmp#id277 eml-literature_xsd.tmp#id278 eml-literature_xsd.tmp#id282 eml-literature_xsd.tmp#id288 eml-literature_xsd.tmp#id293 eml-literature_xsd.tmp#id298 eml-literature_xsd.tmp#id304 eml-literature_xsd.tmp#id310 eml-literature_xsd.tmp#id326 eml-literature_xsd.tmp#id332 eml-literature_xsd.tmp#id337 eml-resource_xsd.tmp#id120 eml-resource_xsd.tmp#id119 eml-literature_xsd.tmp#id250
Type CitationType
Properties
content: complex
minOccurs: 0
Model (alternateIdentifier* , shortName{0,1} , title+ , creator+ , metadataProvider* , associatedParty* , pubDate{0,1} , language{0,1} , series{0,1} , abstract{0,1} , keywordSet* , additionalInfo* , intellectualRights{0,1} , distribution* , coverage{0,1} , (article | book | chapter | editedBook | manuscript | report | thesis | conferenceProceedings | personalCommunication | map | generic | audioVisual | presentation) , access{0,1}) | (references)
Children abstract, access, additionalInfo, alternateIdentifier, article, associatedParty, audioVisual, book, chapter, conferenceProceedings, coverage, creator, distribution, editedBook, generic, intellectualRights, keywordSet, language, manuscript, map, metadataProvider, personalCommunication, presentation, pubDate, references, report, series, shortName, thesis, title
Instance
<citation id="" scope="document" system="">
  <alternateIdentifier system="">{0,unbounded}</alternateIdentifier>
  <shortName>{0,1}</shortName>
  <title>{1,unbounded}</title>
  <creator id="" scope="document" system="">{1,unbounded}</creator>
  <metadataProvider id="" scope="document" system="">{0,unbounded}</metadataProvider>
  <associatedParty id="" scope="document" system="">{0,unbounded}</associatedParty>
  <pubDate>{0,1}</pubDate>
  <language>{0,1}</language>
  <series>{0,1}</series>
  <abstract>{0,1}</abstract>
  <keywordSet>{0,unbounded}</keywordSet>
  <additionalInfo>{0,unbounded}</additionalInfo>
  <intellectualRights>{0,1}</intellectualRights>
  <distribution id="" scope="document" system="">{0,unbounded}</distribution>
  <coverage id="" scope="document" system="">{0,1}</coverage>
  <access authSystem="" id="" order="allowFirst" scope="document" system="">{0,1}</access>
</citation>
Attributes
QName Type Fixed Default Use Annotation
id IDType optional
scope ScopeType document optional
system SystemType optional
Source
<xs:element name="citation" type="cit:CitationType" minOccurs="0">
  <xs:annotation>
    <xs:appinfo>
      <doc:tooltip>Citation for research design</doc:tooltip>
      <doc:summary>Citation that describes the research
                    design.</doc:summary>
      <doc:description>The citation field is a citation to
                    literature that describes elements of the research design,
                    such as goals, motivations, theory, hypotheses, strategy,
                    statistical design, and actual work.</doc:description>
    </xs:appinfo>
  </xs:annotation>
</xs:element>
Element ResearchProjectType / relatedProject
Namespace No namespace
Diagram
Diagram eml-project_xsd.tmp#id422 eml-project_xsd.tmp#id423 eml-project_xsd.tmp#id424 eml-project_xsd.tmp#id403 eml-project_xsd.tmp#id404 eml-project_xsd.tmp#id406 eml-project_xsd.tmp#id407 eml-project_xsd.tmp#id408 eml-project_xsd.tmp#id418 eml-project_xsd.tmp#id421 eml-resource_xsd.tmp#id120 eml-resource_xsd.tmp#id119 eml-project_xsd.tmp#id402
Type ResearchProjectType
Properties
content: complex
minOccurs: 0
maxOccurs: unbounded
Model (title+ , personnel+ , abstract{0,1} , funding{0,1} , studyAreaDescription{0,1} , designDescription{0,1} , relatedProject*) | (references)
Children abstract, designDescription, funding, personnel, references, relatedProject, studyAreaDescription, title
Instance
<relatedProject id="" scope="document" system="">
  <title>{1,unbounded}</title>
  <personnel id="" scope="document" system="">{1,unbounded}</personnel>
  <abstract>{0,1}</abstract>
  <funding>{0,1}</funding>
  <studyAreaDescription>{0,1}</studyAreaDescription>
  <designDescription>{0,1}</designDescription>
  <relatedProject id="" scope="document" system="">{0,unbounded}</relatedProject>
</relatedProject>
Attributes
QName Type Fixed Default Use Annotation
id IDType optional
scope ScopeType document optional
system SystemType optional
Source
<xs:element name="relatedProject" type="ResearchProjectType" minOccurs="0" maxOccurs="unbounded">
  <xs:annotation>
    <xs:appinfo>
      <doc:tooltip>related project</doc:tooltip>
      <doc:summary>This field is a recursive link to another
              project.</doc:summary>
      <doc:description>This field is a recursive link to another
              project. This allows projects to be nested under one another for
              the case where one project spawns another.</doc:description>
    </xs:appinfo>
  </xs:annotation>
</xs:element>
Complex Type ResearchProjectType
Namespace eml://ecoinformatics.org/project-2.0.1
Diagram
Diagram eml-project_xsd.tmp#id422 eml-project_xsd.tmp#id423 eml-project_xsd.tmp#id424 eml-project_xsd.tmp#id403 eml-project_xsd.tmp#id404 eml-project_xsd.tmp#id406 eml-project_xsd.tmp#id407 eml-project_xsd.tmp#id408 eml-project_xsd.tmp#id418 eml-project_xsd.tmp#id421 eml-resource_xsd.tmp#id120 eml-resource_xsd.tmp#id119
Used by
Model (title+ , personnel+ , abstract{0,1} , funding{0,1} , studyAreaDescription{0,1} , designDescription{0,1} , relatedProject*) | (references)
Children abstract, designDescription, funding, personnel, references, relatedProject, studyAreaDescription, title
Attributes
QName Type Fixed Default Use Annotation
id IDType optional
scope ScopeType document optional
system SystemType optional
Source
<xs:complexType name="ResearchProjectType">
  <xs:annotation>
    <xs:appinfo>
      <doc:tooltip>Research project descriptor</doc:tooltip>
      <doc:summary>Descriptor of a research context for a dataset or another
        project.</doc:summary>
      <doc:description>The researchProject complex type describes the
        structure for documenting the research context of a dataset or another
        project. It can include research goals, motivations, theory,
        hypotheses, etc., as well as a description of research efforts that
        form the basis for other work. (To document methods specific to a
        dataset use eml-methods.) This field can be associated with a dataset
        using the project field of eml-dataset, and can be associated with
        another project using the relatedProject field of eml-project (this
        module).</doc:description>
    </xs:appinfo>
  </xs:annotation>
  <xs:choice>
    <xs:sequence>
      <xs:element name="title" type="xs:string" maxOccurs="unbounded">
        <xs:annotation>
          <xs:appinfo>
            <doc:tooltip>Project Title</doc:tooltip>
            <doc:summary>Title of the project.</doc:summary>
            <doc:description>A descriptive title for the research
              project.</doc:description>
            <doc:example>Species diversity in Tennessee riparian
              habitats.</doc:example>
          </xs:appinfo>
        </xs:annotation>
      </xs:element>
      <xs:element name="personnel" maxOccurs="unbounded">
        <xs:annotation>
          <xs:appinfo>
            <doc:tooltip>Personnel</doc:tooltip>
            <doc:summary>Contact and role information for people involved in
              the research project.</doc:summary>
            <doc:description>The Personnel field extends ResponsibleParty
              with role information and is used to document people involved in
              a research project by providing contact information and their
              role in the project. A project must have at least one
              originator.</doc:description>
          </xs:appinfo>
        </xs:annotation>
        <xs:complexType>
          <xs:complexContent>
            <xs:extension base="rp:ResponsibleParty">
              <xs:sequence maxOccurs="unbounded">
                <xs:element name="role" type="rp:RoleType">
                  <xs:annotation>
                    <xs:appinfo>
                      <doc:tooltip>Role</doc:tooltip>
                      <doc:summary>Role information for people involved in
                        the research project.</doc:summary>
                      <doc:description>The role field contains information
                        about role a person plays in a research project. There
                        are a number of suggested roles, however, it is
                        possible to add a role if the suggested roles are not
                        adequate.</doc:description>
                      <doc:example>author</doc:example>
                      <doc:example>contentProvider</doc:example>
                      <doc:example>custodianSteward</doc:example>
                      <doc:example>distributor</doc:example>
                      <doc:example>editor</doc:example>
                      <doc:example>metadataProvider</doc:example>
                      <doc:example>originator</doc:example>
                      <doc:example>owner</doc:example>
                      <doc:example>pointOfContact</doc:example>
                      <doc:example>principalInvestigator</doc:example>
                      <doc:example>processor</doc:example>
                      <doc:example>publisher</doc:example>
                      <doc:example>user</doc:example>
                      <doc:example>fieldStationManager</doc:example>
                      <doc:example>informationManager</doc:example>
                    </xs:appinfo>
                  </xs:annotation>
                </xs:element>
              </xs:sequence>
            </xs:extension>
          </xs:complexContent>
        </xs:complexType>
      </xs:element>
      <xs:element name="abstract" type="txt:TextType" minOccurs="0">
        <xs:annotation>
          <xs:appinfo>
            <doc:tooltip>Abstract</doc:tooltip>
            <doc:summary>Project Abstract.</doc:summary>
            <doc:description>Descriptive abstract that summarizes information
              about the research project.</doc:description>
          </xs:appinfo>
        </xs:annotation>
      </xs:element>
      <xs:element name="funding" type="txt:TextType" minOccurs="0">
        <xs:annotation>
          <xs:appinfo>
            <doc:tooltip>Funding</doc:tooltip>
            <doc:summary>Funding information.</doc:summary>
            <doc:description>The funding field is used to provide information
              about funding sources for the project such as: grant and contract
              numbers; names and addresses of funding sources. Other
              funding-related information may also be
              included.</doc:description>
          </xs:appinfo>
        </xs:annotation>
      </xs:element>
      <xs:element name="studyAreaDescription" minOccurs="0">
        <xs:annotation>
          <xs:appinfo>
            <doc:tooltip>Description of the study area.</doc:tooltip>
            <doc:summary>Description of the physical area associated with the
              research project, potentially including coverage, climate,
              geology, distrubances, etc.</doc:summary>
            <doc:description>The studyAreaDescription field documents the
              physical area associated with the research project. It can
              include descriptions of the geographic, temporal, and taxonomic
              coverage of the research location and descriptions of domains
              (themes) of interest such as climate, geology, soils or
              distrubances or reference to citable biological or geophysical
              classification systems such as the Bailey Ecoregions or the
              Holdridge Life Zones.</doc:description>
          </xs:appinfo>
        </xs:annotation>
        <xs:complexType>
          <xs:choice maxOccurs="unbounded">
            <xs:element name="descriptor">
              <xs:annotation>
                <xs:appinfo>
                  <doc:tooltip>Non-coverage characteristics of the study
                    area</doc:tooltip>
                  <doc:summary>Description of non-coverage characteristics of
                    the study area such as climate, geology,
                    disturbances</doc:summary>
                  <doc:description>The descriptor field is used to document
                    domains (themes) of interest such as climate, geology,
                    soils or disturbances or references to citable biological
                    or geophysical classification systems such as the Bailey
                    Ecoregions or the Holdridge Life Zones.</doc:description>
                </xs:appinfo>
              </xs:annotation>
              <xs:complexType>
                <xs:sequence maxOccurs="unbounded">
                  <xs:element name="descriptorValue" maxOccurs="unbounded">
                    <xs:annotation>
                      <xs:appinfo>
                        <doc:tooltip>Description of some aspect of the study
                          area.</doc:tooltip>
                        <doc:summary>Description of some aspect of the study
                          area.</doc:summary>
                        <doc:description>The descriptorValue field contains
                          the value of a descriptor, describing some aspect of
                          the study area. This may either be a general
                          description in textual form or the value part of a
                          "name/value" pair where the name is entered in the
                          attribute "name_or_id". For example, if the value of
                          the "name" attribute" of the element "descriptor" is
                          "climate", and the value of the attribute
                          "name_or_id" of the element "descriptorValue" is
                          "Annual Precipitation" then the value of this element
                          could be "12.5 inches".</doc:description>
                        <doc:example>12.5 inches</doc:example>
                        <doc:example>tundra-forest</doc:example>
                      </xs:appinfo>
                    </xs:annotation>
                    <xs:complexType>
                      <xs:simpleContent>
                        <xs:extension base="xs:string">
                          <xs:attribute name="name_or_id" type="xs:string" use="optional">
                            <xs:annotation>
                              <xs:appinfo>
                                <doc:tooltip>The name or ID of a descriptor
                                  value.</doc:tooltip>
                                <doc:summary>The name part of a name/value
                                  pair of a descriptor; or ID portion of a
                                  classification, if applicable.</doc:summary>
                                <doc:description>The name_or_id field is the
                                  name part of a name/value pair of a
                                  descriptor; or ID portion of a
                                  classification, if applicable. The values of
                                  biogeophysical classification systems, e.g.
                                  Bailey-Ecoregions, often take the form of an
                                  ID or Code along with a text representaiton.
                                  For example, the ID/Code M131 refers to the
                                  phrase "Open Woodland -Tundra". M131 is an
                                  unambiguous reference to a more detailed
                                  description. If one is using a published
                                  classification system then there should be a
                                  corresponding citation to the source, e.g.,
                                  Bailey,R.G., 1996 "Ecosystem
                                  Geography".</doc:description>
                                <doc:example>M131</doc:example>
                                <doc:example>Average Annual
                                  Rainfall</doc:example>
                              </xs:appinfo>
                            </xs:annotation>
                          </xs:attribute>
                        </xs:extension>
                      </xs:simpleContent>
                    </xs:complexType>
                  </xs:element>
                  <xs:element name="citation" type="cit:CitationType" minOccurs="0" maxOccurs="unbounded">
                    <xs:annotation>
                      <xs:appinfo>
                        <doc:tooltip>citation</doc:tooltip>
                        <doc:summary>A citation for this
                          descriptor.</doc:summary>
                        <doc:description>A citation for this
                          desciptor.</doc:description>
                      </xs:appinfo>
                    </xs:annotation>
                  </xs:element>
                </xs:sequence>
                <xs:attribute name="name" type="DescriptorType" use="required">
                  <xs:annotation>
                    <xs:appinfo>
                      <doc:tooltip>name</doc:tooltip>
                      <doc:summary>The name of the descriptor
                        system.</doc:summary>
                      <doc:description>The name of the descriptor system. The
                        name can be either a theme such as climate or
                        hydrology, or the name of a citable classification
                        system.</doc:description>
                    </xs:appinfo>
                  </xs:annotation>
                </xs:attribute>
                <xs:attribute name="citableClassificationSystem" type="xs:boolean" use="required">
                  <xs:annotation>
                    <xs:appinfo>
                      <doc:tooltip>citation classification
                        system</doc:tooltip>
                      <doc:summary>This boolean attribute defines whether
                        this descriptor comes from a citable classification
                        system or not.</doc:summary>
                      <doc:description>This boolean attribute defines whether
                        this descriptor comes from a citable classification
                        system or not.</doc:description>
                    </xs:appinfo>
                  </xs:annotation>
                </xs:attribute>
              </xs:complexType>
            </xs:element>
            <xs:element name="citation" type="cit:CitationType" minOccurs="0">
              <xs:annotation>
                <xs:appinfo>
                  <doc:tooltip>citation</doc:tooltip>
                  <doc:summary>The citation for this
                    descriptor.</doc:summary>
                  <doc:description>The citation for this
                    descriptor.</doc:description>
                </xs:appinfo>
              </xs:annotation>
            </xs:element>
            <xs:element name="coverage" type="cov:Coverage" minOccurs="0">
              <xs:annotation>
                <xs:appinfo>
                  <doc:tooltip>coverage</doc:tooltip>
                  <doc:summary>The coverage of this descriptor.</doc:summary>
                  <doc:description>The coverage of this
                    descriptor.</doc:description>
                </xs:appinfo>
              </xs:annotation>
            </xs:element>
          </xs:choice>
        </xs:complexType>
      </xs:element>
      <xs:element name="designDescription" minOccurs="0">
        <xs:annotation>
          <xs:appinfo>
            <doc:tooltip>Description of research design</doc:tooltip>
            <doc:summary>Description of the design of the research
              project</doc:summary>
            <doc:description>The field designDescription contains general
              textual descriptions of research design. It can include detailed
              accounts of goals, motivations, theory, hypotheses, strategy,
              statistical design, and actual work. Literature citations may
              also be used to describe the research design.</doc:description>
          </xs:appinfo>
        </xs:annotation>
        <xs:complexType>
          <xs:choice maxOccurs="unbounded">
            <xs:element name="description" type="txt:TextType">
              <xs:annotation>
                <xs:appinfo>
                  <doc:tooltip>Description of research design</doc:tooltip>
                  <doc:summary>Textual description of research
                    design.</doc:summary>
                  <doc:description>The field designDescription contains
                    general textual descriptions of research design. It can
                    include detailed accounts of goals, motivations, theory,
                    hypotheses, strategy, statistical design, and actual
                    work.</doc:description>
                </xs:appinfo>
              </xs:annotation>
            </xs:element>
            <xs:element name="citation" type="cit:CitationType" minOccurs="0">
              <xs:annotation>
                <xs:appinfo>
                  <doc:tooltip>Citation for research design</doc:tooltip>
                  <doc:summary>Citation that describes the research
                    design.</doc:summary>
                  <doc:description>The citation field is a citation to
                    literature that describes elements of the research design,
                    such as goals, motivations, theory, hypotheses, strategy,
                    statistical design, and actual work.</doc:description>
                </xs:appinfo>
              </xs:annotation>
            </xs:element>
          </xs:choice>
        </xs:complexType>
      </xs:element>
      <xs:element name="relatedProject" type="ResearchProjectType" minOccurs="0" maxOccurs="unbounded">
        <xs:annotation>
          <xs:appinfo>
            <doc:tooltip>related project</doc:tooltip>
            <doc:summary>This field is a recursive link to another
              project.</doc:summary>
            <doc:description>This field is a recursive link to another
              project. This allows projects to be nested under one another for
              the case where one project spawns another.</doc:description>
          </xs:appinfo>
        </xs:annotation>
      </xs:element>
    </xs:sequence>
    <xs:group ref="res:ReferencesGroup"/>
  </xs:choice>
  <xs:attribute name="id" type="res:IDType" use="optional"/>
  <xs:attribute name="system" type="res:SystemType" use="optional"/>
  <xs:attribute name="scope" type="res:ScopeType" use="optional" default="document"/>
</xs:complexType>
Simple Type DescriptorType
Namespace eml://ecoinformatics.org/project-2.0.1
Diagram
Diagram
Type union of(restriction of xs:string, xs:string)
Used by
Source
<xs:simpleType name="DescriptorType">
  <xs:annotation>
    <xs:appinfo>
      <doc:tooltip>Descriptor Theme Type</doc:tooltip>
      <doc:summary>The type of descriptor theme or the name of a
        classification system.</doc:summary>
      <doc:description>The descriptorType is used to represent either the
        name of a citable classification system/controlled vocabulary such as
        the Bailey classification of ecoregions or a domain of physical
        descriptors such as climate or disturbances.</doc:description>
      <doc:example>climate</doc:example>
      <doc:example>soils</doc:example>
      <doc:example>hydrology</doc:example>
      <doc:example>"bailey"</doc:example>
      <doc:example>biome</doc:example>
      <doc:example>disturbance</doc:example>
      <doc:example>geology</doc:example>
    </xs:appinfo>
  </xs:annotation>
  <xs:union>
    <xs:simpleType>
      <xs:restriction base="xs:string">
        <xs:enumeration value="climate"/>
        <xs:enumeration value="hydrology"/>
        <xs:enumeration value="soils"/>
        <xs:enumeration value="geology"/>
        <xs:enumeration value="disturbance"/>
        <xs:enumeration value="bailey"/>
        <xs:enumeration value="biome"/>
      </xs:restriction>
    </xs:simpleType>
    <xs:simpleType>
      <xs:restriction base="xs:string"/>
    </xs:simpleType>
  </xs:union>
</xs:simpleType>
Attribute ResearchProjectType / studyAreaDescription / descriptor / descriptorValue / @name_or_id
Namespace No namespace
Type xs:string
Properties
use: optional
Used by
Source
<xs:attribute name="name_or_id" type="xs:string" use="optional">
  <xs:annotation>
    <xs:appinfo>
      <doc:tooltip>The name or ID of a descriptor
                                  value.</doc:tooltip>
      <doc:summary>The name part of a name/value
                                  pair of a descriptor; or ID portion of a
                                  classification, if applicable.</doc:summary>
      <doc:description>The name_or_id field is the
                                  name part of a name/value pair of a
                                  descriptor; or ID portion of a
                                  classification, if applicable. The values of
                                  biogeophysical classification systems, e.g.
                                  Bailey-Ecoregions, often take the form of an
                                  ID or Code along with a text representaiton.
                                  For example, the ID/Code M131 refers to the
                                  phrase "Open Woodland -Tundra". M131 is an
                                  unambiguous reference to a more detailed
                                  description. If one is using a published
                                  classification system then there should be a
                                  corresponding citation to the source, e.g.,
                                  Bailey,R.G., 1996 "Ecosystem
                                  Geography".</doc:description>
      <doc:example>M131</doc:example>
      <doc:example>Average Annual
                                  Rainfall</doc:example>
    </xs:appinfo>
  </xs:annotation>
</xs:attribute>
Attribute ResearchProjectType / studyAreaDescription / descriptor / @name
Namespace No namespace
Type DescriptorType
Properties
use: required
Used by
Source
<xs:attribute name="name" type="DescriptorType" use="required">
  <xs:annotation>
    <xs:appinfo>
      <doc:tooltip>name</doc:tooltip>
      <doc:summary>The name of the descriptor
                        system.</doc:summary>
      <doc:description>The name of the descriptor system. The
                        name can be either a theme such as climate or
                        hydrology, or the name of a citable classification
                        system.</doc:description>
    </xs:appinfo>
  </xs:annotation>
</xs:attribute>
Attribute ResearchProjectType / studyAreaDescription / descriptor / @citableClassificationSystem
Namespace No namespace
Type xs:boolean
Properties
use: required
Used by
Source
<xs:attribute name="citableClassificationSystem" type="xs:boolean" use="required">
  <xs:annotation>
    <xs:appinfo>
      <doc:tooltip>citation classification
                        system</doc:tooltip>
      <doc:summary>This boolean attribute defines whether
                        this descriptor comes from a citable classification
                        system or not.</doc:summary>
      <doc:description>This boolean attribute defines whether
                        this descriptor comes from a citable classification
                        system or not.</doc:description>
    </xs:appinfo>
  </xs:annotation>
</xs:attribute>
Attribute ResearchProjectType / @id
Namespace No namespace
Type IDType
Properties
use: optional
Used by
Complex Type ResearchProjectType
Source
<xs:attribute name="id" type="res:IDType" use="optional"/>
Attribute ResearchProjectType / @system
Namespace No namespace
Type SystemType
Properties
use: optional
Used by
Complex Type ResearchProjectType
Source
<xs:attribute name="system" type="res:SystemType" use="optional"/>
Attribute ResearchProjectType / @scope
Namespace No namespace
Type ScopeType
Properties
use: optional
default: document
Facets
enumeration system
enumeration document
Used by
Complex Type ResearchProjectType
Source
<xs:attribute name="scope" type="res:ScopeType" use="optional" default="document"/>