Showing:

Annotations
Attributes
Diagrams
Facets
Instances
Properties
Source
Used by
Imported schema eml-resource.xsd
Namespace eml://ecoinformatics.org/resource-2.0.1
Annotations
'$RCSfile: eml-resource.xsd,v $'
       Copyright: 1997-2002 Regents of the University of California,
                            University of New Mexico, and
                            Arizona State University
        Sponsors: National Center for Ecological Analysis and Synthesis and
                  Partnership for Interdisciplinary Studies of Coastal Oceans,
                     University of California Santa Barbara
                  Long-Term Ecological Research Network Office,
                     University of New Mexico
                  Center for Environmental Studies, Arizona State University
   Other funding: National Science Foundation (see README for details)
                  The David and Lucile Packard Foundation
     For Details: http://knb.ecoinformatics.org/

        '$Author: mccartne $'
          '$Date: 2004/09/01 04:24:46 $'
      '$Revision: 1.79 $'

    This program is free software; you can redistribute it and/or modify
    it under the terms of the GNU General Public License as published by
    the Free Software Foundation; either version 2 of the License, or
    (at your option) any later version.

    This program is distributed in the hope that it will be useful,
    but WITHOUT ANY WARRANTY; without even the implied warranty of
    MERCHANTABILITY or FITNESS FOR A PARTICULAR PURPOSE.  See the
    GNU General Public License for more details.

    You should have received a copy of the GNU General Public License
    along with this program; if not, write to the Free Software
    Foundation, Inc., 59 Temple Place, Suite 330, Boston, MA  02111-1307  USA
Properties
attribute form default: unqualified
element form default: unqualified
Element ResourceGroup / alternateIdentifier
Namespace No namespace
Diagram
Diagram eml-resource_xsd.tmp#id100
Type extension of xs:string
Properties
content: complex
minOccurs: 0
maxOccurs: unbounded
Attributes
QName Type Fixed Default Use Annotation
system SystemType optional
Source
<xs:element name="alternateIdentifier" minOccurs="0" maxOccurs="unbounded">
  <xs:annotation>
    <xs:appinfo>
      <doc:tooltip>Alternate Identifier</doc:tooltip>
      <doc:summary>A secondary identifier for this entity</doc:summary>
      <doc:description>An additional, secondary identifier for this
            entity. The primary identifier belongs in the "id" attribute, but
            additional identifiers that are used to label this entity, possibly
            from different data management systems, can be listed
            here.</doc:description>
      <doc:example>VCR3465</doc:example>
    </xs:appinfo>
  </xs:annotation>
  <xs:complexType>
    <xs:simpleContent>
      <xs:extension base="xs:string">
        <xs:attribute name="system" type="SystemType" use="optional"/>
      </xs:extension>
    </xs:simpleContent>
  </xs:complexType>
</xs:element>
Element ResourceGroup / shortName
Namespace No namespace
Diagram
Diagram
Type xs:string
Properties
content: simple
minOccurs: 0
Source
<xs:element name="shortName" type="xs:string" minOccurs="0">
  <xs:annotation>
    <xs:appinfo>
      <doc:tooltip>Short Name</doc:tooltip>
      <doc:summary>A short name that describes the resource, sometimes a
            filename.</doc:summary>
      <doc:description>The 'shortName' field provides a concise name that
            describes the resource that is being documented. It is the
            appropriate place to store a filename associated with other storage
            systems.</doc:description>
      <doc:example>vernal-data-1999</doc:example>
    </xs:appinfo>
  </xs:annotation>
</xs:element>
Element ResourceGroup / title
Namespace No namespace
Diagram
Diagram
Type xs:string
Properties
content: simple
maxOccurs: unbounded
Source
<xs:element name="title" type="xs:string" maxOccurs="unbounded">
  <xs:annotation>
    <xs:appinfo>
      <doc:tooltip>Title</doc:tooltip>
      <doc:summary>A brief description of the resource, providing enough
            detail to differentiate it from other similar
            resources.</doc:summary>
      <doc:description>The 'title' field provides a description of the
            resource that is being documented that is long enough to
            differentiate it from other similar resources. Multiple titles may
            be provided, particularly when trying to express the title in more
            than one language (use the "xml:lang" attribute to indicate the
            language if not English/en).</doc:description>
      <doc:example>Vernal pool amphibian density data, Isla Vista,
            1990-1996.</doc:example>
    </xs:appinfo>
  </xs:annotation>
</xs:element>
Element ResourceGroup / creator
Namespace No namespace
Diagram
Diagram eml-party_xsd.tmp#id132 eml-party_xsd.tmp#id133 eml-party_xsd.tmp#id134 eml-party_xsd.tmp#id105 eml-party_xsd.tmp#id110 eml-party_xsd.tmp#id111 eml-party_xsd.tmp#id112 eml-party_xsd.tmp#id126 eml-party_xsd.tmp#id128 eml-party_xsd.tmp#id129 eml-party_xsd.tmp#id130 eml-resource_xsd.tmp#id120 eml-resource_xsd.tmp#id119 eml-party_xsd.tmp#id104
Type ResponsibleParty
Properties
content: complex
maxOccurs: unbounded
Model ((individualName | organizationName | positionName) , address* , phone* , electronicMailAddress* , onlineUrl* , userId*) | (references)
Children address, electronicMailAddress, individualName, onlineUrl, organizationName, phone, positionName, references, userId
Instance
<creator id="" scope="document" system="">
  <individualName>{1,1}</individualName>
  <organizationName>{1,1}</organizationName>
  <positionName>{1,1}</positionName>
  <address id="" scope="document" system="">{0,unbounded}</address>
  <phone phonetype="voice">{0,unbounded}</phone>
  <electronicMailAddress>{0,unbounded}</electronicMailAddress>
  <onlineUrl>{0,unbounded}</onlineUrl>
  <userId directory="">{0,unbounded}</userId>
</creator>
Attributes
QName Type Fixed Default Use Annotation
id IDType optional
scope ScopeType document optional
system SystemType optional
Source
<xs:element name="creator" type="rp:ResponsibleParty" maxOccurs="unbounded">
  <xs:annotation>
    <xs:appinfo>
      <doc:tooltip>Creator</doc:tooltip>
      <doc:summary>The people or organizations who created this
            resource.</doc:summary>
      <doc:description>The 'creator' element provides the full name of
            the person, organization, or position who created the resource. The
            list of creators for a resource represent the people and
            organizations who should be cited for the
            resource.</doc:description>
      <doc:example>For a book, the creators are its
            authors.</doc:example>
    </xs:appinfo>
  </xs:annotation>
</xs:element>
Element ReferencesGroup / references
Namespace No namespace
Diagram
Diagram eml-resource_xsd.tmp#id121
Type extension of xs:string
Properties
content: complex
Attributes
QName Type Fixed Default Use Annotation
system SystemType document optional
Source
<xs:element name="references">
  <xs:annotation>
    <xs:appinfo>
      <doc:tooltip>References</doc:tooltip>
      <doc:summary>The id of another element in this
            EML document to be used to here in this context.</doc:summary>
      <doc:description>The id of another element in
            this EML document to be used to here in this context.
            This is used instead of duplicating information when an identical
            piece of information needs to be used multiple times in an
            EML document. For example, if the same person is the creator,
            metadataProvider, and contact for a dataset, their name and address
            can be provided once as part of the "creator" element, and then
            their "id" can be used in the "references" element of 
            metadataProvider and contact.  This reduces the likelihood of
            error by reducing redundancy, and allows one to specify that
            two pieces of information are identical.  To be a vaild EML
            document, the content of every "references" element MUST be
            defined in the document as the value of an "id" attribute on
            some element within the document.  Other critical rules
            about the use of IDs and references in EML are provided in the
            text of the EML specification.</doc:description>
      <doc:example>knb.45.3</doc:example>
    </xs:appinfo>
  </xs:annotation>
  <xs:complexType>
    <xs:simpleContent>
      <xs:extension base="xs:string">
        <xs:attribute name="system" type="SystemType" use="optional" default="document"/>
      </xs:extension>
    </xs:simpleContent>
  </xs:complexType>
</xs:element>
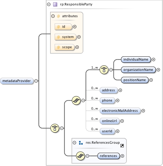
Element ResourceGroup / metadataProvider
Namespace No namespace
Diagram
Diagram eml-party_xsd.tmp#id132 eml-party_xsd.tmp#id133 eml-party_xsd.tmp#id134 eml-party_xsd.tmp#id105 eml-party_xsd.tmp#id110 eml-party_xsd.tmp#id111 eml-party_xsd.tmp#id112 eml-party_xsd.tmp#id126 eml-party_xsd.tmp#id128 eml-party_xsd.tmp#id129 eml-party_xsd.tmp#id130 eml-resource_xsd.tmp#id120 eml-resource_xsd.tmp#id119 eml-party_xsd.tmp#id104
Type ResponsibleParty
Properties
content: complex
minOccurs: 0
maxOccurs: unbounded
Model ((individualName | organizationName | positionName) , address* , phone* , electronicMailAddress* , onlineUrl* , userId*) | (references)
Children address, electronicMailAddress, individualName, onlineUrl, organizationName, phone, positionName, references, userId
Instance
<metadataProvider id="" scope="document" system="">
  <individualName>{1,1}</individualName>
  <organizationName>{1,1}</organizationName>
  <positionName>{1,1}</positionName>
  <address id="" scope="document" system="">{0,unbounded}</address>
  <phone phonetype="voice">{0,unbounded}</phone>
  <electronicMailAddress>{0,unbounded}</electronicMailAddress>
  <onlineUrl>{0,unbounded}</onlineUrl>
  <userId directory="">{0,unbounded}</userId>
</metadataProvider>
Attributes
QName Type Fixed Default Use Annotation
id IDType optional
scope ScopeType document optional
system SystemType optional
Source
<xs:element name="metadataProvider" type="rp:ResponsibleParty" minOccurs="0" maxOccurs="unbounded">
  <xs:annotation>
    <xs:appinfo>
      <doc:tooltip>Metadata Provider</doc:tooltip>
      <doc:summary>The people or organizations who created provided
            documentation and other metadata for this resource.</doc:summary>
      <doc:description>The 'metadataProvider' element provides the full
            name of the person, organization, or position who created
            documentation for the resource.</doc:description>
      <doc:example>The scientist who collected the data, sometimes a data
            technician, or other individual.</doc:example>
    </xs:appinfo>
  </xs:annotation>
</xs:element>
Element ResourceGroup / associatedParty
Namespace No namespace
Diagram
Diagram eml-party_xsd.tmp#id132 eml-party_xsd.tmp#id133 eml-party_xsd.tmp#id134 eml-party_xsd.tmp#id105 eml-party_xsd.tmp#id110 eml-party_xsd.tmp#id111 eml-party_xsd.tmp#id112 eml-party_xsd.tmp#id126 eml-party_xsd.tmp#id128 eml-party_xsd.tmp#id129 eml-party_xsd.tmp#id130 eml-resource_xsd.tmp#id120 eml-resource_xsd.tmp#id119 eml-party_xsd.tmp#id104 eml-resource_xsd.tmp#id137
Type extension of ResponsibleParty
Type hierarchy
Properties
content: complex
minOccurs: 0
maxOccurs: unbounded
Model (((individualName | organizationName | positionName) , address* , phone* , electronicMailAddress* , onlineUrl* , userId*) | (references)) , role
Children address, electronicMailAddress, individualName, onlineUrl, organizationName, phone, positionName, references, role, userId
Instance
<associatedParty id="" scope="document" system="">
  <individualName>{1,1}</individualName>
  <organizationName>{1,1}</organizationName>
  <positionName>{1,1}</positionName>
  <address id="" scope="document" system="">{0,unbounded}</address>
  <phone phonetype="voice">{0,unbounded}</phone>
  <electronicMailAddress>{0,unbounded}</electronicMailAddress>
  <onlineUrl>{0,unbounded}</onlineUrl>
  <userId directory="">{0,unbounded}</userId>
</associatedParty>
Attributes
QName Type Fixed Default Use Annotation
id IDType optional
scope ScopeType document optional
system SystemType optional
Source
<xs:element name="associatedParty" minOccurs="0" maxOccurs="unbounded">
  <xs:annotation>
    <xs:appinfo>
      <doc:tooltip>Associated Party</doc:tooltip>
      <doc:summary>Other people or organizations who should be associated
            with this resource.</doc:summary>
      <doc:description>The 'associatedParty' element provides the full
            name of other people, organizations, or positions who should be
            associated with the resource. These parties might play various
            roles in the creation or maintenance of the resource, and these
            roles should be indicated in the "role" element.</doc:description>
      <doc:example>The technician who collected the data.</doc:example>
    </xs:appinfo>
  </xs:annotation>
  <xs:complexType>
    <xs:complexContent>
      <xs:extension base="rp:ResponsibleParty">
        <xs:sequence>
          <xs:element name="role" type="rp:RoleType">
            <xs:annotation>
              <xs:appinfo>
                <doc:tooltip>Role</doc:tooltip>
                <doc:summary>The role the party played with respect to
                      the resource.</doc:summary>
                <doc:description>Use this field to describe the role the
                      party played with respect to the resource. Some potential
                      roles include technician, reviewer, principal
                      investigator, and many others.</doc:description>
                <doc:example>principalInvestigator</doc:example>
              </xs:appinfo>
            </xs:annotation>
          </xs:element>
        </xs:sequence>
      </xs:extension>
    </xs:complexContent>
  </xs:complexType>
</xs:element>
Element ResourceGroup / associatedParty / role
Namespace No namespace
Diagram
Diagram eml-party_xsd.tmp#id138
Type RoleType
Properties
content: simple
Source
<xs:element name="role" type="rp:RoleType">
  <xs:annotation>
    <xs:appinfo>
      <doc:tooltip>Role</doc:tooltip>
      <doc:summary>The role the party played with respect to
                      the resource.</doc:summary>
      <doc:description>Use this field to describe the role the
                      party played with respect to the resource. Some potential
                      roles include technician, reviewer, principal
                      investigator, and many others.</doc:description>
      <doc:example>principalInvestigator</doc:example>
    </xs:appinfo>
  </xs:annotation>
</xs:element>
Element ResourceGroup / pubDate
Namespace No namespace
Diagram
Diagram eml-resource_xsd.tmp#id140
Type yearDate
Properties
content: simple
minOccurs: 0
Source
<xs:element name="pubDate" type="yearDate" minOccurs="0">
  <xs:annotation>
    <xs:appinfo>
      <doc:tooltip>Publication date</doc:tooltip>
      <doc:summary>The publication date of the resource.</doc:summary>
      <doc:description>The 'pubDate' field represents the date that the
            resource was published. The format should be represented as: CCYY,
            which represents a 4 digit year, or as CCYY-MM-DD, which denotes
            the full year, month, and day. Note that month and day are optional
            components. Formats must conform to ISO 8601.</doc:description>
      <doc:example>1999-10-26</doc:example>
    </xs:appinfo>
  </xs:annotation>
</xs:element>
Element ResourceGroup / language
Namespace No namespace
Diagram
Diagram
Type xs:string
Properties
content: simple
minOccurs: 0
Source
<xs:element name="language" type="xs:string" minOccurs="0">
  <xs:annotation>
    <xs:appinfo>
      <doc:tooltip>Language</doc:tooltip>
      <doc:summary>The language in which the resource is
            written.</doc:summary>
      <doc:description>The language in which the resource is written.
            This can be a well-known language name, or one of the ISO language
            codes to be more precise.</doc:description>
      <doc:example>English</doc:example>
    </xs:appinfo>
  </xs:annotation>
</xs:element>
Element ResourceGroup / series
Namespace No namespace
Diagram
Diagram
Type xs:string
Properties
content: simple
minOccurs: 0
Source
<xs:element name="series" type="xs:string" minOccurs="0">
  <xs:annotation>
    <xs:appinfo>
      <doc:tooltip>Series</doc:tooltip>
      <doc:summary>The series from which the resource came.</doc:summary>
      <doc:description>This field describes the series of resources that
            include the resource being described. For example, a volume of a
            journal may be part of a series of the journal for a particular
            year.</doc:description>
      <doc:example>Volume 20</doc:example>
    </xs:appinfo>
  </xs:annotation>
</xs:element>
Element ResourceGroup / abstract
Namespace No namespace
Diagram
Diagram eml-text_xsd.tmp#id145 eml-text_xsd.tmp#id165 eml-text_xsd.tmp#id144
Type TextType
Properties
content: complex
minOccurs: 0
Model section | para
Children para, section
Instance
<abstract>
  <section>{1,1}</section>
  <para>{1,1}</para>
</abstract>
Source
<xs:element name="abstract" type="txt:TextType" minOccurs="0">
  <xs:annotation>
    <xs:appinfo>
      <doc:tooltip>Abstract</doc:tooltip>
      <doc:summary>A brief overview of the resource.</doc:summary>
      <doc:description>A brief overview of the resource that is being
            documented. The abstract should include basic information that
            summarizes the resource.</doc:description>
    </xs:appinfo>
  </xs:annotation>
</xs:element>
Element ResourceGroup / keywordSet
Namespace No namespace
Diagram
Diagram eml-resource_xsd.tmp#id167 eml-resource_xsd.tmp#id170
Properties
content: complex
minOccurs: 0
maxOccurs: unbounded
Model keyword+ , keywordThesaurus{0,1}
Children keyword, keywordThesaurus
Instance
<keywordSet>
  <keyword keywordType="">{1,unbounded}</keyword>
  <keywordThesaurus>{0,1}</keywordThesaurus>
</keywordSet>
Source
<xs:element name="keywordSet" minOccurs="0" maxOccurs="unbounded">
  <xs:annotation>
    <xs:appinfo>
      <doc:tooltip>Keyword information</doc:tooltip>
      <doc:summary>Keyword information that describes the
            resource.</doc:summary>
      <doc:description>The 'keywordSet' element is a container for the
            'keyword' and 'keywordThesaurus' fields. Each keywordSet field can
            contain one or more keywords and a name of a thesaurus for the set
            of keywords. Each keyword field should contain one and only one
            keyword (i.e., keywords should not be separated by commas or other
            delimiters).</doc:description>
      <doc:example>Please see the examples for the subfields contained
            within this field.</doc:example>
    </xs:appinfo>
  </xs:annotation>
  <xs:complexType>
    <xs:sequence>
      <xs:element name="keyword" maxOccurs="unbounded">
        <xs:annotation>
          <xs:appinfo>
            <doc:tooltip>Keyword</doc:tooltip>
            <doc:summary>A single keyword that describes the
                  resource.</doc:summary>
            <doc:description>This field names a keyword or keyphrase that
                  concisely describes the resource or is related to the
                  resource. Each keyword field should contain one and only one
                  keyword (i.e., keywords should not be separated by commas or
                  other delimiters).</doc:description>
            <doc:example>biodiversity</doc:example>
          </xs:appinfo>
        </xs:annotation>
        <xs:complexType>
          <xs:simpleContent>
            <xs:extension base="xs:string">
              <xs:attribute name="keywordType" type="KeyTypeCode" use="optional">
                <xs:annotation>
                  <xs:appinfo>
                    <doc:tooltip>Keyword type</doc:tooltip>
                    <doc:summary>The type of each keyword.</doc:summary>
                    <doc:description>This field classifies the keyword
                          that has been provided from a list of pre-determined
                          categories. The possible types are listed in the
                          example.</doc:description>
                    <doc:example>"place","stratum","temporal","theme",
                          or "taxonomic"</doc:example>
                  </xs:appinfo>
                </xs:annotation>
              </xs:attribute>
            </xs:extension>
          </xs:simpleContent>
        </xs:complexType>
      </xs:element>
      <xs:element name="keywordThesaurus" type="xs:string" minOccurs="0">
        <xs:annotation>
          <xs:appinfo>
            <doc:tooltip>Keyword thesaurus</doc:tooltip>
            <doc:summary>The name of a thesaurus from which the keyword
                  is derived.</doc:summary>
            <doc:description>This field provides the name of the official
                  keyword thesaurus from which keyword was derived. The keyword
                  thesauri are usually discipline specific.</doc:description>
            <doc:example>IRIS keyword thesaurus</doc:example>
          </xs:appinfo>
        </xs:annotation>
      </xs:element>
    </xs:sequence>
  </xs:complexType>
</xs:element>
Element ResourceGroup / keywordSet / keyword
Namespace No namespace
Diagram
Diagram eml-resource_xsd.tmp#id168
Type extension of xs:string
Properties
content: complex
maxOccurs: unbounded
Attributes
QName Type Fixed Default Use Annotation
keywordType KeyTypeCode optional
Source
<xs:element name="keyword" maxOccurs="unbounded">
  <xs:annotation>
    <xs:appinfo>
      <doc:tooltip>Keyword</doc:tooltip>
      <doc:summary>A single keyword that describes the
                  resource.</doc:summary>
      <doc:description>This field names a keyword or keyphrase that
                  concisely describes the resource or is related to the
                  resource. Each keyword field should contain one and only one
                  keyword (i.e., keywords should not be separated by commas or
                  other delimiters).</doc:description>
      <doc:example>biodiversity</doc:example>
    </xs:appinfo>
  </xs:annotation>
  <xs:complexType>
    <xs:simpleContent>
      <xs:extension base="xs:string">
        <xs:attribute name="keywordType" type="KeyTypeCode" use="optional">
          <xs:annotation>
            <xs:appinfo>
              <doc:tooltip>Keyword type</doc:tooltip>
              <doc:summary>The type of each keyword.</doc:summary>
              <doc:description>This field classifies the keyword
                          that has been provided from a list of pre-determined
                          categories. The possible types are listed in the
                          example.</doc:description>
              <doc:example>"place","stratum","temporal","theme",
                          or "taxonomic"</doc:example>
            </xs:appinfo>
          </xs:annotation>
        </xs:attribute>
      </xs:extension>
    </xs:simpleContent>
  </xs:complexType>
</xs:element>
Element ResourceGroup / keywordSet / keywordThesaurus
Namespace No namespace
Diagram
Diagram
Type xs:string
Properties
content: simple
minOccurs: 0
Source
<xs:element name="keywordThesaurus" type="xs:string" minOccurs="0">
  <xs:annotation>
    <xs:appinfo>
      <doc:tooltip>Keyword thesaurus</doc:tooltip>
      <doc:summary>The name of a thesaurus from which the keyword
                  is derived.</doc:summary>
      <doc:description>This field provides the name of the official
                  keyword thesaurus from which keyword was derived. The keyword
                  thesauri are usually discipline specific.</doc:description>
      <doc:example>IRIS keyword thesaurus</doc:example>
    </xs:appinfo>
  </xs:annotation>
</xs:element>
Element ResourceGroup / additionalInfo
Namespace No namespace
Diagram
Diagram eml-text_xsd.tmp#id145 eml-text_xsd.tmp#id165 eml-text_xsd.tmp#id144
Type TextType
Properties
content: complex
minOccurs: 0
maxOccurs: unbounded
Model section | para
Children para, section
Instance
<additionalInfo>
  <section>{1,1}</section>
  <para>{1,1}</para>
</additionalInfo>
Source
<xs:element name="additionalInfo" type="txt:TextType" minOccurs="0" maxOccurs="unbounded">
  <xs:annotation>
    <xs:appinfo>
      <doc:tooltip>Additional Information</doc:tooltip>
      <doc:summary>Any extra information pertitent to the
            resource.</doc:summary>
      <doc:description>This field provides any information that is not
            characterized by the other resource metadata
            fields.</doc:description>
      <doc:example>Copyright 2001, Robert Warner</doc:example>
    </xs:appinfo>
  </xs:annotation>
</xs:element>
Element ResourceGroup / intellectualRights
Namespace No namespace
Diagram
Diagram eml-text_xsd.tmp#id145 eml-text_xsd.tmp#id165 eml-text_xsd.tmp#id144
Type TextType
Properties
content: complex
minOccurs: 0
Model section | para
Children para, section
Instance
<intellectualRights>
  <section>{1,1}</section>
  <para>{1,1}</para>
</intellectualRights>
Source
<xs:element name="intellectualRights" type="txt:TextType" minOccurs="0">
  <xs:annotation>
    <xs:appinfo>
      <doc:tooltip>Intellectual Property Rights</doc:tooltip>
      <doc:summary>Intellectual property rights regarding usage and
            licensing of this resource.</doc:summary>
      <doc:description>Typically, an intellectual Rights element will
            contain a rights management statement for the resource, or
            reference a service providing such information. Rights information
            encompasses Intellectual Property Rights (IPR), Copyright, and
            various Property Rights. In the case of a data set, rights might
            incude requirements for use, requirements for attribution, or other
            requirements the owner would like to impose.</doc:description>
      <doc:example>Copyright 2001 Regents of the University of California
            Santa Barbara. Free for use by all individuals provided that the
            owners are acknowledged in any use or publication.</doc:example>
    </xs:appinfo>
  </xs:annotation>
</xs:element>
Element ResourceGroup / distribution
Namespace No namespace
Diagram
Diagram eml-resource_xsd.tmp#id208 eml-resource_xsd.tmp#id209 eml-resource_xsd.tmp#id210 eml-resource_xsd.tmp#id175 eml-resource_xsd.tmp#id199 eml-resource_xsd.tmp#id206 eml-resource_xsd.tmp#id120 eml-resource_xsd.tmp#id119 eml-resource_xsd.tmp#id174
Type DistributionType
Properties
content: complex
minOccurs: 0
maxOccurs: unbounded
Model online | offline | inline | (references)
Children inline, offline, online, references
Instance
<distribution id="" scope="document" system="">
  <online>{1,1}</online>
  <offline>{1,1}</offline>
  <inline>{1,1}</inline>
</distribution>
Attributes
QName Type Fixed Default Use Annotation
id IDType optional
scope ScopeType document optional
system SystemType optional
Source
<xs:element name="distribution" type="DistributionType" minOccurs="0" maxOccurs="unbounded">
  <xs:annotation>
    <xs:appinfo>
      <doc:tooltip>Distribution Information</doc:tooltip>
      <doc:summary>Information on how the resource is distributed online
            and offline</doc:summary>
      <doc:description>This element provides information on how the
            resource is distributed online and offline. Connections to online
            systems can be described as URLs and as a list of relevant
            connection parameters.</doc:description>
    </xs:appinfo>
  </xs:annotation>
</xs:element>
Element DistributionType / online
Namespace No namespace
Diagram
Diagram eml-resource_xsd.tmp#id176 eml-resource_xsd.tmp#id179 eml-resource_xsd.tmp#id198
Properties
content: complex
Model url | connection | connectionDefinition
Children connection, connectionDefinition, url
Instance
<online>
  <url function="download">{1,1}</url>
  <connection id="" scope="document" system="">{1,1}</connection>
  <connectionDefinition id="" scope="document" system="">{1,1}</connectionDefinition>
</online>
Source
<xs:element name="online">
  <xs:annotation>
    <xs:appinfo>
      <doc:tooltip>Online Distribution Information</doc:tooltip>
      <doc:summary>Distribution information for accessing the
              resource online.</doc:summary>
      <doc:description>Distribution information for accessing the
              resource online, represented either as a URL or as a series of
              named parameters that are needed in order to
              connect. The URL field is provided for the simple cases where a
              file is available for download directly from a web server or
              other similar server and a complex connection protocol is not
              needed.  The connection field provides an alternative where a
              complex protocol needs to be named and described, along with
              the necessary parameters needed for the connection.</doc:description>
    </xs:appinfo>
  </xs:annotation>
  <xs:complexType>
    <xs:choice>
      <xs:element name="url">
        <xs:annotation>
          <xs:appinfo>
            <doc:tooltip>Download site URL</doc:tooltip>
            <doc:summary>A URL (Uniform Resource Locator) from which
                    this resource can be downloaded or information can be
                    obtained about downloading it.</doc:summary>
            <doc:description>A URL (Uniform Resource Locator) from
                    which this resource can be downloaded or additional
                    information can be obtained. If accessing the URL would
                    directly return the data stream, then the "function"
                    attribute should be set to "download".  If the URL
                    provides further information about downloading the
                    object but does not directly return the data stream, then
                    the "function" attribute should be set to "information".
                    If the "function" attribute is omitted, then "download"
                    is implied for the URL function.
                    In more complex cases where a non-standard connection
                    must be established that complies with application
                    specific procedures beyond what can be described in the
                    simple URL, then the "connection" element should
                    be used instead of the URL element.</doc:description>
            <doc:example>http://data.org/getdata?id=98332</doc:example>
          </xs:appinfo>
        </xs:annotation>
        <xs:complexType>
          <xs:simpleContent>
            <xs:extension base="xs:anyURI">
              <xs:attribute name="function" type="FunctionType" use="optional" default="download"/>
            </xs:extension>
          </xs:simpleContent>
        </xs:complexType>
      </xs:element>
      <xs:element name="connection">
        <xs:annotation>
          <xs:appinfo>
            <doc:tooltip>Connection</doc:tooltip>
            <doc:summary>A description of the information needed
                    to make an application connection to a data service.</doc:summary>
            <doc:description>A description of the information needed
                    to make an application connection to a data service.
                    The connection starts with a connectionDefinition which
                    lists all of the parameters needed for the connection
                    and possible default values for each.  It then includes a
                    list of parameter values, one for each parameter, that
                    override the defaults for this particular connection.
                    One parameter element should exist for every
                    parameterDefinition that is present in the
                    connectionDefinition, except that parameters that were
                    defined with a defaultValue in their parameterDefinition
                    can be ommitted from the connection and the default
                    will be used. All information about how to use the
                    parameters to establish a session and extract data is
                    present in the connectionDefinition, possibly implicitly
                    by naming a connection schemeName that is well-known.</doc:description>
          </xs:appinfo>
        </xs:annotation>
        <xs:complexType>
          <xs:choice>
            <xs:sequence>
              <xs:element name="connectionDefinition" type="ConnectionDefinitionType">
                <xs:annotation>
                  <xs:appinfo>
                    <doc:tooltip>Connection Definition</doc:tooltip>
                    <doc:summary>Definition of the connection protocol
                            to be used for this connection.</doc:summary>
                    <doc:description>Definition of the connection
                            protocol to be used for this connection.  The
                            definition has a "scheme" which identifies the
                            protocol by name, and a detailed description of
                            the scheme and its required parameters.</doc:description>
                  </xs:appinfo>
                </xs:annotation>
              </xs:element>
              <xs:element name="parameter" minOccurs="0" maxOccurs="unbounded">
                <xs:annotation>
                  <xs:appinfo>
                    <doc:tooltip>Parameter</doc:tooltip>
                    <doc:summary>A parameter to be used to make this
                            connection.</doc:summary>
                    <doc:description>A parameter to be used to make
                            this connection. This value overrides any
                            default value that may have been provided in the
                            connection definition.</doc:description>
                  </xs:appinfo>
                </xs:annotation>
                <xs:complexType>
                  <xs:sequence>
                    <xs:element name="name" type="xs:string">
                      <xs:annotation>
                        <xs:appinfo>
                          <doc:tooltip>Parameter Name</doc:tooltip>
                          <doc:summary>Name of the parameter to be
                                  used to make this connection.</doc:summary>
                          <doc:description>The name of the parameter
                                  to be used to make this connection.</doc:description>
                          <doc:example>hostname</doc:example>
                        </xs:appinfo>
                      </xs:annotation>
                    </xs:element>
                    <xs:element name="value" type="xs:string">
                      <xs:annotation>
                        <xs:appinfo>
                          <doc:tooltip>Parameter Value</doc:tooltip>
                          <doc:summary>The value of the parameter to
                                  be used to make this connection.</doc:summary>
                          <doc:description>The value of the parameter
                                  to be used to make this connection. This
                                  value overrides any default value that may
                                  have been provided in the connection
                                  definition.</doc:description>
                          <doc:example>nceas.ucsb.edu</doc:example>
                        </xs:appinfo>
                      </xs:annotation>
                    </xs:element>
                  </xs:sequence>
                </xs:complexType>
              </xs:element>
            </xs:sequence>
            <xs:group ref="ReferencesGroup"/>
          </xs:choice>
          <xs:attribute name="id" type="IDType" use="optional"/>
          <xs:attribute name="system" type="SystemType" use="optional"/>
          <xs:attribute name="scope" type="ScopeType" use="optional" default="document"/>
        </xs:complexType>
      </xs:element>
      <xs:element name="connectionDefinition" type="ConnectionDefinitionType">
        <xs:annotation>
          <xs:appinfo>
            <doc:tooltip>Connection Definition</doc:tooltip>
            <doc:summary>The definition of a type of connection
                    that will be used in another location in the EML
                    document.</doc:summary>
            <doc:description>The definition of a type of connection
                    that will be used in another location in the EML
                    document. This only provides the definition of the
                    protocol and its parameters, but not the actual values
                    to be used to make the connection (instead, see the
                    connection element).</doc:description>
          </xs:appinfo>
        </xs:annotation>
      </xs:element>
    </xs:choice>
  </xs:complexType>
</xs:element>
Element DistributionType / online / url
Namespace No namespace
Diagram
Diagram eml-resource_xsd.tmp#id177
Type extension of xs:anyURI
Properties
content: complex
Attributes
QName Type Fixed Default Use Annotation
function FunctionType download optional
Source
<xs:element name="url">
  <xs:annotation>
    <xs:appinfo>
      <doc:tooltip>Download site URL</doc:tooltip>
      <doc:summary>A URL (Uniform Resource Locator) from which
                    this resource can be downloaded or information can be
                    obtained about downloading it.</doc:summary>
      <doc:description>A URL (Uniform Resource Locator) from
                    which this resource can be downloaded or additional
                    information can be obtained. If accessing the URL would
                    directly return the data stream, then the "function"
                    attribute should be set to "download".  If the URL
                    provides further information about downloading the
                    object but does not directly return the data stream, then
                    the "function" attribute should be set to "information".
                    If the "function" attribute is omitted, then "download"
                    is implied for the URL function.
                    In more complex cases where a non-standard connection
                    must be established that complies with application
                    specific procedures beyond what can be described in the
                    simple URL, then the "connection" element should
                    be used instead of the URL element.</doc:description>
      <doc:example>http://data.org/getdata?id=98332</doc:example>
    </xs:appinfo>
  </xs:annotation>
  <xs:complexType>
    <xs:simpleContent>
      <xs:extension base="xs:anyURI">
        <xs:attribute name="function" type="FunctionType" use="optional" default="download"/>
      </xs:extension>
    </xs:simpleContent>
  </xs:complexType>
</xs:element>
Element DistributionType / online / connection
Namespace No namespace
Diagram
Diagram eml-resource_xsd.tmp#id195 eml-resource_xsd.tmp#id196 eml-resource_xsd.tmp#id197 eml-resource_xsd.tmp#id180 eml-resource_xsd.tmp#id192 eml-resource_xsd.tmp#id120 eml-resource_xsd.tmp#id119
Properties
content: complex
Model (connectionDefinition , parameter*) | (references)
Children connectionDefinition, parameter, references
Instance
<connection id="" scope="document" system="">
  <connectionDefinition id="" scope="document" system="">{1,1}</connectionDefinition>
  <parameter>{0,unbounded}</parameter>
</connection>
Attributes
QName Type Fixed Default Use Annotation
id IDType optional
scope ScopeType document optional
system SystemType optional
Source
<xs:element name="connection">
  <xs:annotation>
    <xs:appinfo>
      <doc:tooltip>Connection</doc:tooltip>
      <doc:summary>A description of the information needed
                    to make an application connection to a data service.</doc:summary>
      <doc:description>A description of the information needed
                    to make an application connection to a data service.
                    The connection starts with a connectionDefinition which
                    lists all of the parameters needed for the connection
                    and possible default values for each.  It then includes a
                    list of parameter values, one for each parameter, that
                    override the defaults for this particular connection.
                    One parameter element should exist for every
                    parameterDefinition that is present in the
                    connectionDefinition, except that parameters that were
                    defined with a defaultValue in their parameterDefinition
                    can be ommitted from the connection and the default
                    will be used. All information about how to use the
                    parameters to establish a session and extract data is
                    present in the connectionDefinition, possibly implicitly
                    by naming a connection schemeName that is well-known.</doc:description>
    </xs:appinfo>
  </xs:annotation>
  <xs:complexType>
    <xs:choice>
      <xs:sequence>
        <xs:element name="connectionDefinition" type="ConnectionDefinitionType">
          <xs:annotation>
            <xs:appinfo>
              <doc:tooltip>Connection Definition</doc:tooltip>
              <doc:summary>Definition of the connection protocol
                            to be used for this connection.</doc:summary>
              <doc:description>Definition of the connection
                            protocol to be used for this connection.  The
                            definition has a "scheme" which identifies the
                            protocol by name, and a detailed description of
                            the scheme and its required parameters.</doc:description>
            </xs:appinfo>
          </xs:annotation>
        </xs:element>
        <xs:element name="parameter" minOccurs="0" maxOccurs="unbounded">
          <xs:annotation>
            <xs:appinfo>
              <doc:tooltip>Parameter</doc:tooltip>
              <doc:summary>A parameter to be used to make this
                            connection.</doc:summary>
              <doc:description>A parameter to be used to make
                            this connection. This value overrides any
                            default value that may have been provided in the
                            connection definition.</doc:description>
            </xs:appinfo>
          </xs:annotation>
          <xs:complexType>
            <xs:sequence>
              <xs:element name="name" type="xs:string">
                <xs:annotation>
                  <xs:appinfo>
                    <doc:tooltip>Parameter Name</doc:tooltip>
                    <doc:summary>Name of the parameter to be
                                  used to make this connection.</doc:summary>
                    <doc:description>The name of the parameter
                                  to be used to make this connection.</doc:description>
                    <doc:example>hostname</doc:example>
                  </xs:appinfo>
                </xs:annotation>
              </xs:element>
              <xs:element name="value" type="xs:string">
                <xs:annotation>
                  <xs:appinfo>
                    <doc:tooltip>Parameter Value</doc:tooltip>
                    <doc:summary>The value of the parameter to
                                  be used to make this connection.</doc:summary>
                    <doc:description>The value of the parameter
                                  to be used to make this connection. This
                                  value overrides any default value that may
                                  have been provided in the connection
                                  definition.</doc:description>
                    <doc:example>nceas.ucsb.edu</doc:example>
                  </xs:appinfo>
                </xs:annotation>
              </xs:element>
            </xs:sequence>
          </xs:complexType>
        </xs:element>
      </xs:sequence>
      <xs:group ref="ReferencesGroup"/>
    </xs:choice>
    <xs:attribute name="id" type="IDType" use="optional"/>
    <xs:attribute name="system" type="SystemType" use="optional"/>
    <xs:attribute name="scope" type="ScopeType" use="optional" default="document"/>
  </xs:complexType>
</xs:element>
Element DistributionType / online / connection / connectionDefinition
Namespace No namespace
Diagram
Diagram eml-resource_xsd.tmp#id189 eml-resource_xsd.tmp#id190 eml-resource_xsd.tmp#id191 eml-resource_xsd.tmp#id182 eml-resource_xsd.tmp#id184 eml-resource_xsd.tmp#id185 eml-resource_xsd.tmp#id120 eml-resource_xsd.tmp#id119 eml-resource_xsd.tmp#id181
Type ConnectionDefinitionType
Properties
content: complex
Model (schemeName , description , parameterDefinition+) | (references)
Children description, parameterDefinition, references, schemeName
Instance
<connectionDefinition id="" scope="document" system="">
  <schemeName system="">{1,1}</schemeName>
  <description>{1,1}</description>
  <parameterDefinition>{1,unbounded}</parameterDefinition>
</connectionDefinition>
Attributes
QName Type Fixed Default Use Annotation
id IDType optional
scope ScopeType document optional
system SystemType optional
Source
<xs:element name="connectionDefinition" type="ConnectionDefinitionType">
  <xs:annotation>
    <xs:appinfo>
      <doc:tooltip>Connection Definition</doc:tooltip>
      <doc:summary>Definition of the connection protocol
                            to be used for this connection.</doc:summary>
      <doc:description>Definition of the connection
                            protocol to be used for this connection.  The
                            definition has a "scheme" which identifies the
                            protocol by name, and a detailed description of
                            the scheme and its required parameters.</doc:description>
    </xs:appinfo>
  </xs:annotation>
</xs:element>
Element ConnectionDefinitionType / schemeName
Namespace No namespace
Diagram
Diagram eml-resource_xsd.tmp#id183
Type extension of xs:string
Properties
content: complex
Attributes
QName Type Fixed Default Use Annotation
system SystemType optional
Source
<xs:element name="schemeName">
  <xs:annotation>
    <xs:appinfo>
      <doc:tooltip>Scheme Name</doc:tooltip>
      <doc:summary>The name of the scheme used to identify this
              connection.</doc:summary>
      <doc:description>The name of the scheme used to identify this
              connection.  The scheme name is qualified by its system attribute.
              The scheme name implies a particular protocol for
              accessing information from the connection.  Applications must
              have a knowledge of the scheme or be able to deduce the protocol
              from the scheme description in order to effectively access data
              over the connection.  Many schemes will be unknown to client
              applications.  At some later point in time a registry for
              connection schemes may be established in order to promote
              application interoperability, and we may expand this portion of
              EML to adopt a more comprehensive standard such as WSDL, but for
              now this simpler description is provided.</doc:description>
      <doc:example>metacat</doc:example>
    </xs:appinfo>
  </xs:annotation>
  <xs:complexType>
    <xs:simpleContent>
      <xs:extension base="xs:string">
        <xs:attribute name="system" type="SystemType" use="optional">
          <xs:annotation>
            <xs:appinfo>
              <doc:tooltip>Scheme System</doc:tooltip>
              <doc:summary>The system in which this scheme name is
                      relevant</doc:summary>
              <doc:description>The computing system within which this
                      scheme name has relevance. This attribute qualifies the
                      scheme name in order to decrease the likelihood of scheme
                      name collisions when more that one EML user defines a
                      scheme name with the same name but different semantics.</doc:description>
              <doc:example>http://knb.ecoinformatics.org/knb/</doc:example>
            </xs:appinfo>
          </xs:annotation>
        </xs:attribute>
      </xs:extension>
    </xs:simpleContent>
  </xs:complexType>
</xs:element>
Element ConnectionDefinitionType / description
Namespace No namespace
Diagram
Diagram eml-text_xsd.tmp#id145 eml-text_xsd.tmp#id165 eml-text_xsd.tmp#id144
Type TextType
Properties
content: complex
Model section | para
Children para, section
Instance
<description>
  <section>{1,1}</section>
  <para>{1,1}</para>
</description>
Source
<xs:element name="description" type="txt:TextType">
  <xs:annotation>
    <xs:appinfo>
      <doc:tooltip>Scheme Description</doc:tooltip>
      <doc:summary>The description of the scheme used to identify this
              connection.</doc:summary>
      <doc:description>The description of the scheme used to identify
              this connection. The scheme name implies a particular protocol for
              accessing information from the connection.  Applications must
              have a knowledge of the scheme or be able to deduce the protocol
              from the scheme description in order to effectively access data
              over the connection.</doc:description>
      <doc:example>The metacat application protocol.  Applications
              must first log into metacat by sending an HTTP POST request
              in http-url-encoded format with the parameters action, username,
              and password.  Action must be set to "login".
              If authentication is successful, the metacat
              server will respond with a session cookie.  All future requests
              should include the session cookie in the HTTP header.  To
              retrieve an object, the client then would send an HTTP POST
              in http-url-encoded format, with an action parameter set to
              "get" and the docid paramter set to the identifier for the
              desired object.  The response will either be an XML document
              or a multipart-form-encoded response containing data.</doc:example>
    </xs:appinfo>
  </xs:annotation>
</xs:element>
Element ConnectionDefinitionType / parameterDefinition
Namespace No namespace
Diagram
Diagram eml-resource_xsd.tmp#id186 eml-resource_xsd.tmp#id187 eml-resource_xsd.tmp#id188
Properties
content: complex
maxOccurs: unbounded
Model name , definition , defaultValue{0,1}
Children defaultValue, definition, name
Instance
<parameterDefinition>
  <name>{1,1}</name>
  <definition>{1,1}</definition>
  <defaultValue>{0,1}</defaultValue>
</parameterDefinition>
Source
<xs:element name="parameterDefinition" maxOccurs="unbounded">
  <xs:annotation>
    <xs:appinfo>
      <doc:tooltip>Parameter Definition</doc:tooltip>
      <doc:summary>The definition of a parameter that is needed to
              properly use this connection scheme.</doc:summary>
      <doc:description>The definition of a parameter that is needed to
              properly use this connection scheme.  Each parameter has a name
              and a definition that are used by applications to assess the type
              of information needed for the request.  Parameters may also set
              default values that are used if a connection does not provide a
              value for a parameter.</doc:description>
    </xs:appinfo>
  </xs:annotation>
  <xs:complexType>
    <xs:sequence>
      <xs:element name="name" type="xs:string">
        <xs:annotation>
          <xs:appinfo>
            <doc:tooltip>Parameter Name</doc:tooltip>
            <doc:summary>The Name of a parameter that is needed to
                    properly use this connection scheme.</doc:summary>
            <doc:description>The name of a parameter that is needed to
                    properly use this connection scheme.</doc:description>
            <doc:example>hostname</doc:example>
          </xs:appinfo>
        </xs:annotation>
      </xs:element>
      <xs:element name="definition" type="xs:string">
        <xs:annotation>
          <xs:appinfo>
            <doc:tooltip>Parameter Definition</doc:tooltip>
            <doc:summary>The definition of a parameter that is needed
                    to properly use this connection scheme.</doc:summary>
            <doc:description>The definition of a parameter that is
                    needed to properly use this connection scheme.  The
                    definition is used by applications to assess the type
                    of information needed for the request.</doc:description>
            <doc:example>The fully qualified name of the internet host
                    that is providing the metacat service, as would be returned
                    by a Domain Name System (DNS) query.</doc:example>
          </xs:appinfo>
        </xs:annotation>
      </xs:element>
      <xs:element name="defaultValue" type="xs:string" minOccurs="0">
        <xs:annotation>
          <xs:appinfo>
            <doc:tooltip>Default Parameter Value</doc:tooltip>
            <doc:summary>The default value for a parameter that is
                    needed to properly use this connection scheme.</doc:summary>
            <doc:description>The default value for a parameter that is
                    needed to properly use this connection scheme.  If a default
                    value is set, then it should be used for connections that
                    do not override the default with a connection-specific
                    value. This allows a definition to be established that
                    declares common information that might be shared by several
                    connections as default values.  Parameter values provided
                    in the connection always override any default values
                    provided in the conneciton definition.</doc:description>
            <doc:example>metacat.nceas.ucsb.edu</doc:example>
          </xs:appinfo>
        </xs:annotation>
      </xs:element>
    </xs:sequence>
  </xs:complexType>
</xs:element>
Element ConnectionDefinitionType / parameterDefinition / name
Namespace No namespace
Diagram
Diagram
Type xs:string
Properties
content: simple
Source
<xs:element name="name" type="xs:string">
  <xs:annotation>
    <xs:appinfo>
      <doc:tooltip>Parameter Name</doc:tooltip>
      <doc:summary>The Name of a parameter that is needed to
                    properly use this connection scheme.</doc:summary>
      <doc:description>The name of a parameter that is needed to
                    properly use this connection scheme.</doc:description>
      <doc:example>hostname</doc:example>
    </xs:appinfo>
  </xs:annotation>
</xs:element>
Element ConnectionDefinitionType / parameterDefinition / definition
Namespace No namespace
Diagram
Diagram
Type xs:string
Properties
content: simple
Source
<xs:element name="definition" type="xs:string">
  <xs:annotation>
    <xs:appinfo>
      <doc:tooltip>Parameter Definition</doc:tooltip>
      <doc:summary>The definition of a parameter that is needed
                    to properly use this connection scheme.</doc:summary>
      <doc:description>The definition of a parameter that is
                    needed to properly use this connection scheme.  The
                    definition is used by applications to assess the type
                    of information needed for the request.</doc:description>
      <doc:example>The fully qualified name of the internet host
                    that is providing the metacat service, as would be returned
                    by a Domain Name System (DNS) query.</doc:example>
    </xs:appinfo>
  </xs:annotation>
</xs:element>
Element ConnectionDefinitionType / parameterDefinition / defaultValue
Namespace No namespace
Diagram
Diagram
Type xs:string
Properties
content: simple
minOccurs: 0
Source
<xs:element name="defaultValue" type="xs:string" minOccurs="0">
  <xs:annotation>
    <xs:appinfo>
      <doc:tooltip>Default Parameter Value</doc:tooltip>
      <doc:summary>The default value for a parameter that is
                    needed to properly use this connection scheme.</doc:summary>
      <doc:description>The default value for a parameter that is
                    needed to properly use this connection scheme.  If a default
                    value is set, then it should be used for connections that
                    do not override the default with a connection-specific
                    value. This allows a definition to be established that
                    declares common information that might be shared by several
                    connections as default values.  Parameter values provided
                    in the connection always override any default values
                    provided in the conneciton definition.</doc:description>
      <doc:example>metacat.nceas.ucsb.edu</doc:example>
    </xs:appinfo>
  </xs:annotation>
</xs:element>
Element DistributionType / online / connection / parameter
Namespace No namespace
Diagram
Diagram eml-resource_xsd.tmp#id193 eml-resource_xsd.tmp#id194
Properties
content: complex
minOccurs: 0
maxOccurs: unbounded
Model name , value
Children name, value
Instance
<parameter>
  <name>{1,1}</name>
  <value>{1,1}</value>
</parameter>
Source
<xs:element name="parameter" minOccurs="0" maxOccurs="unbounded">
  <xs:annotation>
    <xs:appinfo>
      <doc:tooltip>Parameter</doc:tooltip>
      <doc:summary>A parameter to be used to make this
                            connection.</doc:summary>
      <doc:description>A parameter to be used to make
                            this connection. This value overrides any
                            default value that may have been provided in the
                            connection definition.</doc:description>
    </xs:appinfo>
  </xs:annotation>
  <xs:complexType>
    <xs:sequence>
      <xs:element name="name" type="xs:string">
        <xs:annotation>
          <xs:appinfo>
            <doc:tooltip>Parameter Name</doc:tooltip>
            <doc:summary>Name of the parameter to be
                                  used to make this connection.</doc:summary>
            <doc:description>The name of the parameter
                                  to be used to make this connection.</doc:description>
            <doc:example>hostname</doc:example>
          </xs:appinfo>
        </xs:annotation>
      </xs:element>
      <xs:element name="value" type="xs:string">
        <xs:annotation>
          <xs:appinfo>
            <doc:tooltip>Parameter Value</doc:tooltip>
            <doc:summary>The value of the parameter to
                                  be used to make this connection.</doc:summary>
            <doc:description>The value of the parameter
                                  to be used to make this connection. This
                                  value overrides any default value that may
                                  have been provided in the connection
                                  definition.</doc:description>
            <doc:example>nceas.ucsb.edu</doc:example>
          </xs:appinfo>
        </xs:annotation>
      </xs:element>
    </xs:sequence>
  </xs:complexType>
</xs:element>
Element DistributionType / online / connection / parameter / name
Namespace No namespace
Diagram
Diagram
Type xs:string
Properties
content: simple
Source
<xs:element name="name" type="xs:string">
  <xs:annotation>
    <xs:appinfo>
      <doc:tooltip>Parameter Name</doc:tooltip>
      <doc:summary>Name of the parameter to be
                                  used to make this connection.</doc:summary>
      <doc:description>The name of the parameter
                                  to be used to make this connection.</doc:description>
      <doc:example>hostname</doc:example>
    </xs:appinfo>
  </xs:annotation>
</xs:element>
Element DistributionType / online / connection / parameter / value
Namespace No namespace
Diagram
Diagram
Type xs:string
Properties
content: simple
Source
<xs:element name="value" type="xs:string">
  <xs:annotation>
    <xs:appinfo>
      <doc:tooltip>Parameter Value</doc:tooltip>
      <doc:summary>The value of the parameter to
                                  be used to make this connection.</doc:summary>
      <doc:description>The value of the parameter
                                  to be used to make this connection. This
                                  value overrides any default value that may
                                  have been provided in the connection
                                  definition.</doc:description>
      <doc:example>nceas.ucsb.edu</doc:example>
    </xs:appinfo>
  </xs:annotation>
</xs:element>
Element DistributionType / online / connectionDefinition
Namespace No namespace
Diagram
Diagram eml-resource_xsd.tmp#id189 eml-resource_xsd.tmp#id190 eml-resource_xsd.tmp#id191 eml-resource_xsd.tmp#id182 eml-resource_xsd.tmp#id184 eml-resource_xsd.tmp#id185 eml-resource_xsd.tmp#id120 eml-resource_xsd.tmp#id119 eml-resource_xsd.tmp#id181
Type ConnectionDefinitionType
Properties
content: complex
Model (schemeName , description , parameterDefinition+) | (references)
Children description, parameterDefinition, references, schemeName
Instance
<connectionDefinition id="" scope="document" system="">
  <schemeName system="">{1,1}</schemeName>
  <description>{1,1}</description>
  <parameterDefinition>{1,unbounded}</parameterDefinition>
</connectionDefinition>
Attributes
QName Type Fixed Default Use Annotation
id IDType optional
scope ScopeType document optional
system SystemType optional
Source
<xs:element name="connectionDefinition" type="ConnectionDefinitionType">
  <xs:annotation>
    <xs:appinfo>
      <doc:tooltip>Connection Definition</doc:tooltip>
      <doc:summary>The definition of a type of connection
                    that will be used in another location in the EML
                    document.</doc:summary>
      <doc:description>The definition of a type of connection
                    that will be used in another location in the EML
                    document. This only provides the definition of the
                    protocol and its parameters, but not the actual values
                    to be used to make the connection (instead, see the
                    connection element).</doc:description>
    </xs:appinfo>
  </xs:annotation>
</xs:element>
Element DistributionType / offline
Namespace No namespace
Diagram
Diagram eml-resource_xsd.tmp#id200 eml-resource_xsd.tmp#id201 eml-resource_xsd.tmp#id202 eml-resource_xsd.tmp#id203 eml-resource_xsd.tmp#id204 eml-resource_xsd.tmp#id205
Properties
content: complex
Model mediumName{0,1} , mediumDensity{0,1} , mediumDensityUnits{0,1} , mediumVolume{0,1} , mediumFormat* , mediumNote{0,1}
Children mediumDensity, mediumDensityUnits, mediumFormat, mediumName, mediumNote, mediumVolume
Instance
<offline>
  <mediumName>{0,1}</mediumName>
  <mediumDensity>{0,1}</mediumDensity>
  <mediumDensityUnits>{0,1}</mediumDensityUnits>
  <mediumVolume>{0,1}</mediumVolume>
  <mediumFormat>{0,unbounded}</mediumFormat>
  <mediumNote>{0,1}</mediumNote>
</offline>
Source
<xs:element name="offline">
  <xs:annotation>
    <xs:appinfo>
      <doc:tooltip>medium of the resource</doc:tooltip>
      <doc:summary>the medium on which this resource is distributed,
              either digitally or as hardcopy</doc:summary>
      <doc:description>the medium on which this resource is distributed
              digitally, such as 3.5" floppy disk, or various tape media types,
              or 'hardcopy'</doc:description>
      <doc:example>CD-ROM, 3.5 in. floppy disk, Zip disk</doc:example>
    </xs:appinfo>
  </xs:annotation>
  <xs:complexType>
    <xs:sequence>
      <xs:element name="mediumName" type="xs:string" minOccurs="0">
        <xs:annotation>
          <xs:appinfo>
            <doc:tooltip>Medium name</doc:tooltip>
            <doc:summary>Name of the medium that for this resource
                    distribution</doc:summary>
            <doc:description>Name of the medium on which this resource
                    is distributed. Can be various digital media such as tapes
                    and disks, or printed media which can collectively be
                    termed 'hardcopy'.</doc:description>
            <doc:example>Tape, 3.5 inch Floppy Disk,
                    hardcopy</doc:example>
          </xs:appinfo>
        </xs:annotation>
      </xs:element>
      <xs:element name="mediumDensity" type="xs:string" minOccurs="0">
        <xs:annotation>
          <xs:appinfo>
            <doc:tooltip>density of the digital medium</doc:tooltip>
            <doc:summary>the density of the digital medium if this is
                    relevant.</doc:summary>
            <doc:description>the density of the digital medium if this
                    is relevant. Used mainly for floppy disks or
                    tape.</doc:description>
            <doc:example>High Density (HD), Double Density
                    (DD)</doc:example>
          </xs:appinfo>
        </xs:annotation>
      </xs:element>
      <xs:element name="mediumDensityUnits" type="xs:string" minOccurs="0">
        <xs:annotation>
          <xs:appinfo>
            <doc:tooltip>units of a numerical density</doc:tooltip>
            <doc:summary>a numerical density's units</doc:summary>
            <doc:description>if a density is given numerically, the
                    units should be given here.</doc:description>
            <doc:example>B/cm</doc:example>
          </xs:appinfo>
        </xs:annotation>
      </xs:element>
      <xs:element name="mediumVolume" type="xs:string" minOccurs="0">
        <xs:annotation>
          <xs:appinfo>
            <doc:tooltip>storage volume</doc:tooltip>
            <doc:summary>total volume of the storage
                    medium</doc:summary>
            <doc:description>the total volume of the storage medium on
                    which this resource is shipped.</doc:description>
            <doc:example>650 MB</doc:example>
          </xs:appinfo>
        </xs:annotation>
      </xs:element>
      <xs:element name="mediumFormat" type="xs:string" minOccurs="0" maxOccurs="unbounded">
        <xs:annotation>
          <xs:appinfo>
            <doc:tooltip>medium format</doc:tooltip>
            <doc:summary>format of the medium on which the resource is
                    shipped.</doc:summary>
            <doc:description>the file system format of the medium on
                    which the resource is shipped</doc:description>
            <doc:example>NTFS, FAT32, EXT2, QIK80</doc:example>
          </xs:appinfo>
        </xs:annotation>
      </xs:element>
      <xs:element name="mediumNote" type="xs:string" minOccurs="0">
        <xs:annotation>
          <xs:appinfo>
            <doc:tooltip>note about the media</doc:tooltip>
            <doc:summary>note about the media</doc:summary>
            <doc:description>any additional pertinent information about
                    the media</doc:description>
          </xs:appinfo>
        </xs:annotation>
      </xs:element>
    </xs:sequence>
  </xs:complexType>
</xs:element>
Element DistributionType / offline / mediumName
Namespace No namespace
Diagram
Diagram
Type xs:string
Properties
content: simple
minOccurs: 0
Source
<xs:element name="mediumName" type="xs:string" minOccurs="0">
  <xs:annotation>
    <xs:appinfo>
      <doc:tooltip>Medium name</doc:tooltip>
      <doc:summary>Name of the medium that for this resource
                    distribution</doc:summary>
      <doc:description>Name of the medium on which this resource
                    is distributed. Can be various digital media such as tapes
                    and disks, or printed media which can collectively be
                    termed 'hardcopy'.</doc:description>
      <doc:example>Tape, 3.5 inch Floppy Disk,
                    hardcopy</doc:example>
    </xs:appinfo>
  </xs:annotation>
</xs:element>
Element DistributionType / offline / mediumDensity
Namespace No namespace
Diagram
Diagram
Type xs:string
Properties
content: simple
minOccurs: 0
Source
<xs:element name="mediumDensity" type="xs:string" minOccurs="0">
  <xs:annotation>
    <xs:appinfo>
      <doc:tooltip>density of the digital medium</doc:tooltip>
      <doc:summary>the density of the digital medium if this is
                    relevant.</doc:summary>
      <doc:description>the density of the digital medium if this
                    is relevant. Used mainly for floppy disks or
                    tape.</doc:description>
      <doc:example>High Density (HD), Double Density
                    (DD)</doc:example>
    </xs:appinfo>
  </xs:annotation>
</xs:element>
Element DistributionType / offline / mediumDensityUnits
Namespace No namespace
Diagram
Diagram
Type xs:string
Properties
content: simple
minOccurs: 0
Source
<xs:element name="mediumDensityUnits" type="xs:string" minOccurs="0">
  <xs:annotation>
    <xs:appinfo>
      <doc:tooltip>units of a numerical density</doc:tooltip>
      <doc:summary>a numerical density's units</doc:summary>
      <doc:description>if a density is given numerically, the
                    units should be given here.</doc:description>
      <doc:example>B/cm</doc:example>
    </xs:appinfo>
  </xs:annotation>
</xs:element>
Element DistributionType / offline / mediumVolume
Namespace No namespace
Diagram
Diagram
Type xs:string
Properties
content: simple
minOccurs: 0
Source
<xs:element name="mediumVolume" type="xs:string" minOccurs="0">
  <xs:annotation>
    <xs:appinfo>
      <doc:tooltip>storage volume</doc:tooltip>
      <doc:summary>total volume of the storage
                    medium</doc:summary>
      <doc:description>the total volume of the storage medium on
                    which this resource is shipped.</doc:description>
      <doc:example>650 MB</doc:example>
    </xs:appinfo>
  </xs:annotation>
</xs:element>
Element DistributionType / offline / mediumFormat
Namespace No namespace
Diagram
Diagram
Type xs:string
Properties
content: simple
minOccurs: 0
maxOccurs: unbounded
Source
<xs:element name="mediumFormat" type="xs:string" minOccurs="0" maxOccurs="unbounded">
  <xs:annotation>
    <xs:appinfo>
      <doc:tooltip>medium format</doc:tooltip>
      <doc:summary>format of the medium on which the resource is
                    shipped.</doc:summary>
      <doc:description>the file system format of the medium on
                    which the resource is shipped</doc:description>
      <doc:example>NTFS, FAT32, EXT2, QIK80</doc:example>
    </xs:appinfo>
  </xs:annotation>
</xs:element>
Element DistributionType / offline / mediumNote
Namespace No namespace
Diagram
Diagram
Type xs:string
Properties
content: simple
minOccurs: 0
Source
<xs:element name="mediumNote" type="xs:string" minOccurs="0">
  <xs:annotation>
    <xs:appinfo>
      <doc:tooltip>note about the media</doc:tooltip>
      <doc:summary>note about the media</doc:summary>
      <doc:description>any additional pertinent information about
                    the media</doc:description>
    </xs:appinfo>
  </xs:annotation>
</xs:element>
Element DistributionType / inline
Namespace No namespace
Diagram
Diagram eml-resource_xsd.tmp#id207
Type InlineType
Properties
content: complex
mixed: true
Model ANY element from ANY namespace
Source
<xs:element name="inline" type="InlineType"/>
Element ResourceGroup / coverage
Namespace No namespace
Diagram
Diagram eml-coverage_xsd.tmp#id382 eml-coverage_xsd.tmp#id383 eml-coverage_xsd.tmp#id384 eml-coverage_xsd.tmp#id213 eml-coverage_xsd.tmp#id238 eml-coverage_xsd.tmp#id358 eml-resource_xsd.tmp#id120 eml-resource_xsd.tmp#id119 eml-coverage_xsd.tmp#id212
Type Coverage
Properties
content: complex
minOccurs: 0
Model geographicCoverage | temporalCoverage | taxonomicCoverage | (references)
Children geographicCoverage, references, taxonomicCoverage, temporalCoverage
Instance
<coverage id="" scope="document" system="">
  <geographicCoverage id="" scope="document" system="">{1,1}</geographicCoverage>
  <temporalCoverage id="" scope="document" system="">{1,1}</temporalCoverage>
  <taxonomicCoverage id="" scope="document" system="">{1,1}</taxonomicCoverage>
</coverage>
Attributes
QName Type Fixed Default Use Annotation
id IDType optional
scope ScopeType document optional
system SystemType optional
Source
<xs:element name="coverage" type="cov:Coverage" minOccurs="0">
  <xs:annotation>
    <xs:appinfo>
      <doc:tooltip>Resource coverage</doc:tooltip>
      <doc:summary>Extent of the coverage of the resource.</doc:summary>
      <doc:description>This element describes the extent of the coverage
            of the resource in terms of its spatial extent, temporal extent,
            and taxonomic extent. For data sets, this is useful to specify the
            entire extent to which all of the data might
            apply.</doc:description>
      <doc:example>See the coverage module for examples.</doc:example>
    </xs:appinfo>
  </xs:annotation>
</xs:element>
Simple Type SystemType
Namespace eml://ecoinformatics.org/resource-2.0.1
Diagram
Diagram
Type list of xs:string
Used by
Source
<xs:simpleType name="SystemType">
  <xs:annotation>
    <xs:appinfo>
      <doc:tooltip>Identifer System</doc:tooltip>
      <doc:summary>The data management system within which an
        identifier is in scope and therefore unique.</doc:summary>
      <doc:description>The data management system within which an
        identifier is in scope and therefore unique. This is typically
        a URL (Uniform Resource Locator) that indicates a data
        management system.  All identifers that share a system must
        be unique. In other words, if the same identifier is used in
        two locations with identical systems, then by definition the
        objects at which they point are in fact the same object.</doc:description>
      <doc:example>http://metacat.somewhere.org/svc/mc/</doc:example>
    </xs:appinfo>
  </xs:annotation>
  <xs:list itemType="xs:string"/>
</xs:simpleType>
Simple Type ScopeType
Namespace eml://ecoinformatics.org/resource-2.0.1
Diagram
Diagram
Type restriction of xs:string
Facets
enumeration system
enumeration document
Used by
Source
<xs:simpleType name="ScopeType">
  <xs:annotation>
    <xs:appinfo>
      <doc:tooltip>Identifer Scope</doc:tooltip>
      <doc:summary>The scope of the identifier.</doc:summary>
      <doc:description>The scope of the identifier.  Scope is generally
        set to either "system", meaning that it is scoped according to
        the "system" attribute, or "document" if it is only to be in scope
        within this single document instance.  In this particular use of
        scope, it is FIXED to be "system" because the packageId is
        required and always has the scope of the required "system".</doc:description>
      <doc:example>system</doc:example>
    </xs:appinfo>
  </xs:annotation>
  <xs:restriction base="xs:string">
    <xs:enumeration value="system"/>
    <xs:enumeration value="document"/>
  </xs:restriction>
</xs:simpleType>
Simple Type IDType
Namespace eml://ecoinformatics.org/resource-2.0.1
Diagram
Diagram
Type list of xs:string
Used by
Source
<xs:simpleType name="IDType">
  <xs:annotation>
    <xs:appinfo>
      <doc:tooltip>Identifer</doc:tooltip>
      <doc:summary>A unique identifier for this additional
        metadata that can be used to reference it elsewhere.</doc:summary>
      <doc:description>A unique identifier for this additional
        metadata that can be used to reference it elsewhere.
        This is a formal field in that it is an error to provide
        a value for the id attribute that is not unique within
        the document's set of id attributes. This is designed to
        allow other portions of the metadata to reference this
        section formally.</doc:description>
      <doc:example>knb.343.22</doc:example>
    </xs:appinfo>
  </xs:annotation>
  <xs:list itemType="xs:string"/>
</xs:simpleType>
Simple Type yearDate
Namespace eml://ecoinformatics.org/resource-2.0.1
Diagram
Diagram
Type union of(xs:gYear, xs:date)
Used by
Source
<xs:simpleType name="yearDate">
  <xs:annotation>
    <xs:appinfo>
      <doc:tooltip>Year or Date</doc:tooltip>
      <doc:summary>A type allowing a year or date value</doc:summary>
      <doc:description>This type is the union of the built-in types for year
        and date.</doc:description>
      <doc:example>1999, or 2001-03-15</doc:example>
    </xs:appinfo>
  </xs:annotation>
  <xs:union memberTypes="xs:gYear xs:date"/>
</xs:simpleType>
Simple Type KeyTypeCode
Namespace eml://ecoinformatics.org/resource-2.0.1
Diagram
Diagram
Type restriction of xs:string
Facets
enumeration place
enumeration stratum
enumeration temporal
enumeration theme
enumeration taxonomic
Used by
Source
<xs:simpleType name="KeyTypeCode">
  <xs:annotation>
    <xs:appinfo>
      <doc:tooltip>Keyword type codes</doc:tooltip>
      <doc:summary>The list of keyword categories</doc:summary>
      <doc:description>This field provides a restricted list of categories
        that a keyword may fall under.</doc:description>
      <doc:example>place</doc:example>
    </xs:appinfo>
  </xs:annotation>
  <xs:restriction base="xs:string">
    <xs:enumeration value="place">
      <xs:annotation>
        <xs:appinfo>
          <doc:tooltip>Place Keywords</doc:tooltip>
          <doc:summary>Keywords pertaining to a spatial location</doc:summary>
          <doc:description>Keywords naming geographic locations associated 
            with the data set.</doc:description>
        </xs:appinfo>
      </xs:annotation>
    </xs:enumeration>
    <xs:enumeration value="stratum">
      <xs:annotation>
        <xs:appinfo>
          <doc:tooltip>Stratum Keywords</doc:tooltip>
          <doc:summary>Keywords pertaining to a vertical stratum</doc:summary>
          <doc:description>Keywords naming vertical strata associated 
            with the data set (e.g., soil horizons).</doc:description>
        </xs:appinfo>
      </xs:annotation>
    </xs:enumeration>
    <xs:enumeration value="temporal">
      <xs:annotation>
        <xs:appinfo>
          <doc:tooltip>Temporal Keywords</doc:tooltip>
          <doc:summary>Keywords pertaining to temporal data</doc:summary>
          <doc:description>Keywords listing time periods associated 
            with the data set.</doc:description>
        </xs:appinfo>
      </xs:annotation>
    </xs:enumeration>
    <xs:enumeration value="theme">
      <xs:annotation>
        <xs:appinfo>
          <doc:tooltip>Thematic Keywords</doc:tooltip>
          <doc:summary>Keywords pertaining to thematic subject</doc:summary>
          <doc:description>Keywords naming thematics subjects associated 
            with the data set.</doc:description>
        </xs:appinfo>
      </xs:annotation>
    </xs:enumeration>
    <xs:enumeration value="taxonomic">
      <xs:annotation>
        <xs:appinfo>
          <doc:tooltip>Taxonomic Keywords</doc:tooltip>
          <doc:summary>Keywords pertaining to taxon information</doc:summary>
          <doc:description>Keywords listing taxonomic terms associated 
            with the data set.  Note that lists of species names or other taxon
            lists should be presented in the taxonomicCoverage element.</doc:description>
        </xs:appinfo>
      </xs:annotation>
    </xs:enumeration>
  </xs:restriction>
</xs:simpleType>
Complex Type DistributionType
Namespace eml://ecoinformatics.org/resource-2.0.1
Diagram
Diagram eml-resource_xsd.tmp#id208 eml-resource_xsd.tmp#id209 eml-resource_xsd.tmp#id210 eml-resource_xsd.tmp#id175 eml-resource_xsd.tmp#id199 eml-resource_xsd.tmp#id206 eml-resource_xsd.tmp#id120 eml-resource_xsd.tmp#id119
Used by
Model online | offline | inline | (references)
Children inline, offline, online, references
Attributes
QName Type Fixed Default Use Annotation
id IDType optional
scope ScopeType document optional
system SystemType optional
Source
<xs:complexType name="DistributionType">
  <xs:choice>
    <xs:choice>
      <xs:element name="online">
        <xs:annotation>
          <xs:appinfo>
            <doc:tooltip>Online Distribution Information</doc:tooltip>
            <doc:summary>Distribution information for accessing the
              resource online.</doc:summary>
            <doc:description>Distribution information for accessing the
              resource online, represented either as a URL or as a series of
              named parameters that are needed in order to
              connect. The URL field is provided for the simple cases where a
              file is available for download directly from a web server or
              other similar server and a complex connection protocol is not
              needed.  The connection field provides an alternative where a
              complex protocol needs to be named and described, along with
              the necessary parameters needed for the connection.</doc:description>
          </xs:appinfo>
        </xs:annotation>
        <xs:complexType>
          <xs:choice>
            <xs:element name="url">
              <xs:annotation>
                <xs:appinfo>
                  <doc:tooltip>Download site URL</doc:tooltip>
                  <doc:summary>A URL (Uniform Resource Locator) from which
                    this resource can be downloaded or information can be
                    obtained about downloading it.</doc:summary>
                  <doc:description>A URL (Uniform Resource Locator) from
                    which this resource can be downloaded or additional
                    information can be obtained. If accessing the URL would
                    directly return the data stream, then the "function"
                    attribute should be set to "download".  If the URL
                    provides further information about downloading the
                    object but does not directly return the data stream, then
                    the "function" attribute should be set to "information".
                    If the "function" attribute is omitted, then "download"
                    is implied for the URL function.
                    In more complex cases where a non-standard connection
                    must be established that complies with application
                    specific procedures beyond what can be described in the
                    simple URL, then the "connection" element should
                    be used instead of the URL element.</doc:description>
                  <doc:example>http://data.org/getdata?id=98332</doc:example>
                </xs:appinfo>
              </xs:annotation>
              <xs:complexType>
                <xs:simpleContent>
                  <xs:extension base="xs:anyURI">
                    <xs:attribute name="function" type="FunctionType" use="optional" default="download"/>
                  </xs:extension>
                </xs:simpleContent>
              </xs:complexType>
            </xs:element>
            <xs:element name="connection">
              <xs:annotation>
                <xs:appinfo>
                  <doc:tooltip>Connection</doc:tooltip>
                  <doc:summary>A description of the information needed
                    to make an application connection to a data service.</doc:summary>
                  <doc:description>A description of the information needed
                    to make an application connection to a data service.
                    The connection starts with a connectionDefinition which
                    lists all of the parameters needed for the connection
                    and possible default values for each.  It then includes a
                    list of parameter values, one for each parameter, that
                    override the defaults for this particular connection.
                    One parameter element should exist for every
                    parameterDefinition that is present in the
                    connectionDefinition, except that parameters that were
                    defined with a defaultValue in their parameterDefinition
                    can be ommitted from the connection and the default
                    will be used. All information about how to use the
                    parameters to establish a session and extract data is
                    present in the connectionDefinition, possibly implicitly
                    by naming a connection schemeName that is well-known.</doc:description>
                </xs:appinfo>
              </xs:annotation>
              <xs:complexType>
                <xs:choice>
                  <xs:sequence>
                    <xs:element name="connectionDefinition" type="ConnectionDefinitionType">
                      <xs:annotation>
                        <xs:appinfo>
                          <doc:tooltip>Connection Definition</doc:tooltip>
                          <doc:summary>Definition of the connection protocol
                            to be used for this connection.</doc:summary>
                          <doc:description>Definition of the connection
                            protocol to be used for this connection.  The
                            definition has a "scheme" which identifies the
                            protocol by name, and a detailed description of
                            the scheme and its required parameters.</doc:description>
                        </xs:appinfo>
                      </xs:annotation>
                    </xs:element>
                    <xs:element name="parameter" minOccurs="0" maxOccurs="unbounded">
                      <xs:annotation>
                        <xs:appinfo>
                          <doc:tooltip>Parameter</doc:tooltip>
                          <doc:summary>A parameter to be used to make this
                            connection.</doc:summary>
                          <doc:description>A parameter to be used to make
                            this connection. This value overrides any
                            default value that may have been provided in the
                            connection definition.</doc:description>
                        </xs:appinfo>
                      </xs:annotation>
                      <xs:complexType>
                        <xs:sequence>
                          <xs:element name="name" type="xs:string">
                            <xs:annotation>
                              <xs:appinfo>
                                <doc:tooltip>Parameter Name</doc:tooltip>
                                <doc:summary>Name of the parameter to be
                                  used to make this connection.</doc:summary>
                                <doc:description>The name of the parameter
                                  to be used to make this connection.</doc:description>
                                <doc:example>hostname</doc:example>
                              </xs:appinfo>
                            </xs:annotation>
                          </xs:element>
                          <xs:element name="value" type="xs:string">
                            <xs:annotation>
                              <xs:appinfo>
                                <doc:tooltip>Parameter Value</doc:tooltip>
                                <doc:summary>The value of the parameter to
                                  be used to make this connection.</doc:summary>
                                <doc:description>The value of the parameter
                                  to be used to make this connection. This
                                  value overrides any default value that may
                                  have been provided in the connection
                                  definition.</doc:description>
                                <doc:example>nceas.ucsb.edu</doc:example>
                              </xs:appinfo>
                            </xs:annotation>
                          </xs:element>
                        </xs:sequence>
                      </xs:complexType>
                    </xs:element>
                  </xs:sequence>
                  <xs:group ref="ReferencesGroup"/>
                </xs:choice>
                <xs:attribute name="id" type="IDType" use="optional"/>
                <xs:attribute name="system" type="SystemType" use="optional"/>
                <xs:attribute name="scope" type="ScopeType" use="optional" default="document"/>
              </xs:complexType>
            </xs:element>
            <xs:element name="connectionDefinition" type="ConnectionDefinitionType">
              <xs:annotation>
                <xs:appinfo>
                  <doc:tooltip>Connection Definition</doc:tooltip>
                  <doc:summary>The definition of a type of connection
                    that will be used in another location in the EML
                    document.</doc:summary>
                  <doc:description>The definition of a type of connection
                    that will be used in another location in the EML
                    document. This only provides the definition of the
                    protocol and its parameters, but not the actual values
                    to be used to make the connection (instead, see the
                    connection element).</doc:description>
                </xs:appinfo>
              </xs:annotation>
            </xs:element>
          </xs:choice>
        </xs:complexType>
      </xs:element>
      <xs:element name="offline">
        <xs:annotation>
          <xs:appinfo>
            <doc:tooltip>medium of the resource</doc:tooltip>
            <doc:summary>the medium on which this resource is distributed,
              either digitally or as hardcopy</doc:summary>
            <doc:description>the medium on which this resource is distributed
              digitally, such as 3.5" floppy disk, or various tape media types,
              or 'hardcopy'</doc:description>
            <doc:example>CD-ROM, 3.5 in. floppy disk, Zip disk</doc:example>
          </xs:appinfo>
        </xs:annotation>
        <xs:complexType>
          <xs:sequence>
            <xs:element name="mediumName" type="xs:string" minOccurs="0">
              <xs:annotation>
                <xs:appinfo>
                  <doc:tooltip>Medium name</doc:tooltip>
                  <doc:summary>Name of the medium that for this resource
                    distribution</doc:summary>
                  <doc:description>Name of the medium on which this resource
                    is distributed. Can be various digital media such as tapes
                    and disks, or printed media which can collectively be
                    termed 'hardcopy'.</doc:description>
                  <doc:example>Tape, 3.5 inch Floppy Disk,
                    hardcopy</doc:example>
                </xs:appinfo>
              </xs:annotation>
            </xs:element>
            <xs:element name="mediumDensity" type="xs:string" minOccurs="0">
              <xs:annotation>
                <xs:appinfo>
                  <doc:tooltip>density of the digital medium</doc:tooltip>
                  <doc:summary>the density of the digital medium if this is
                    relevant.</doc:summary>
                  <doc:description>the density of the digital medium if this
                    is relevant. Used mainly for floppy disks or
                    tape.</doc:description>
                  <doc:example>High Density (HD), Double Density
                    (DD)</doc:example>
                </xs:appinfo>
              </xs:annotation>
            </xs:element>
            <xs:element name="mediumDensityUnits" type="xs:string" minOccurs="0">
              <xs:annotation>
                <xs:appinfo>
                  <doc:tooltip>units of a numerical density</doc:tooltip>
                  <doc:summary>a numerical density's units</doc:summary>
                  <doc:description>if a density is given numerically, the
                    units should be given here.</doc:description>
                  <doc:example>B/cm</doc:example>
                </xs:appinfo>
              </xs:annotation>
            </xs:element>
            <xs:element name="mediumVolume" type="xs:string" minOccurs="0">
              <xs:annotation>
                <xs:appinfo>
                  <doc:tooltip>storage volume</doc:tooltip>
                  <doc:summary>total volume of the storage
                    medium</doc:summary>
                  <doc:description>the total volume of the storage medium on
                    which this resource is shipped.</doc:description>
                  <doc:example>650 MB</doc:example>
                </xs:appinfo>
              </xs:annotation>
            </xs:element>
            <xs:element name="mediumFormat" type="xs:string" minOccurs="0" maxOccurs="unbounded">
              <xs:annotation>
                <xs:appinfo>
                  <doc:tooltip>medium format</doc:tooltip>
                  <doc:summary>format of the medium on which the resource is
                    shipped.</doc:summary>
                  <doc:description>the file system format of the medium on
                    which the resource is shipped</doc:description>
                  <doc:example>NTFS, FAT32, EXT2, QIK80</doc:example>
                </xs:appinfo>
              </xs:annotation>
            </xs:element>
            <xs:element name="mediumNote" type="xs:string" minOccurs="0">
              <xs:annotation>
                <xs:appinfo>
                  <doc:tooltip>note about the media</doc:tooltip>
                  <doc:summary>note about the media</doc:summary>
                  <doc:description>any additional pertinent information about
                    the media</doc:description>
                </xs:appinfo>
              </xs:annotation>
            </xs:element>
          </xs:sequence>
        </xs:complexType>
      </xs:element>
      <xs:element name="inline" type="InlineType"/>
    </xs:choice>
    <xs:group ref="ReferencesGroup"/>
  </xs:choice>
  <xs:attribute name="id" type="IDType" use="optional"/>
  <xs:attribute name="system" type="SystemType" use="optional"/>
  <xs:attribute name="scope" type="ScopeType" use="optional" default="document"/>
</xs:complexType>
Simple Type FunctionType
Namespace eml://ecoinformatics.org/resource-2.0.1
Diagram
Diagram
Type restriction of xs:string
Facets
enumeration download
enumeration information
Used by
Source
<xs:simpleType name="FunctionType">
  <xs:restriction base="xs:string">
    <xs:enumeration value="download"/>
    <xs:enumeration value="information"/>
  </xs:restriction>
</xs:simpleType>
Complex Type ConnectionDefinitionType
Namespace eml://ecoinformatics.org/resource-2.0.1
Diagram
Diagram eml-resource_xsd.tmp#id189 eml-resource_xsd.tmp#id190 eml-resource_xsd.tmp#id191 eml-resource_xsd.tmp#id182 eml-resource_xsd.tmp#id184 eml-resource_xsd.tmp#id185 eml-resource_xsd.tmp#id120 eml-resource_xsd.tmp#id119
Used by
Model (schemeName , description , parameterDefinition+) | (references)
Children description, parameterDefinition, references, schemeName
Attributes
QName Type Fixed Default Use Annotation
id IDType optional
scope ScopeType document optional
system SystemType optional
Source
<xs:complexType name="ConnectionDefinitionType">
  <xs:annotation>
    <xs:appinfo>
      <doc:tooltip>Connection Definition</doc:tooltip>
      <doc:summary>The definition of a type of connection
        that will be used in another location in the EML
        document.</doc:summary>
      <doc:description>The definition of a type of connection
        that will be used in another location in the EML
        document. This only provides the definition of the
        protocol and its parameters, but not the actual values
        to be used to make the connection (instead, see the
        connection element).  The same connection definition may be
        used by multiple connections (e.g., to download different files
        from the same database), but each connection must provide or
        reference a valid connection definition.</doc:description>
    </xs:appinfo>
  </xs:annotation>
  <xs:choice>
    <xs:sequence>
      <xs:element name="schemeName">
        <xs:annotation>
          <xs:appinfo>
            <doc:tooltip>Scheme Name</doc:tooltip>
            <doc:summary>The name of the scheme used to identify this
              connection.</doc:summary>
            <doc:description>The name of the scheme used to identify this
              connection.  The scheme name is qualified by its system attribute.
              The scheme name implies a particular protocol for
              accessing information from the connection.  Applications must
              have a knowledge of the scheme or be able to deduce the protocol
              from the scheme description in order to effectively access data
              over the connection.  Many schemes will be unknown to client
              applications.  At some later point in time a registry for
              connection schemes may be established in order to promote
              application interoperability, and we may expand this portion of
              EML to adopt a more comprehensive standard such as WSDL, but for
              now this simpler description is provided.</doc:description>
            <doc:example>metacat</doc:example>
          </xs:appinfo>
        </xs:annotation>
        <xs:complexType>
          <xs:simpleContent>
            <xs:extension base="xs:string">
              <xs:attribute name="system" type="SystemType" use="optional">
                <xs:annotation>
                  <xs:appinfo>
                    <doc:tooltip>Scheme System</doc:tooltip>
                    <doc:summary>The system in which this scheme name is
                      relevant</doc:summary>
                    <doc:description>The computing system within which this
                      scheme name has relevance. This attribute qualifies the
                      scheme name in order to decrease the likelihood of scheme
                      name collisions when more that one EML user defines a
                      scheme name with the same name but different semantics.</doc:description>
                    <doc:example>http://knb.ecoinformatics.org/knb/</doc:example>
                  </xs:appinfo>
                </xs:annotation>
              </xs:attribute>
            </xs:extension>
          </xs:simpleContent>
        </xs:complexType>
      </xs:element>
      <xs:element name="description" type="txt:TextType">
        <xs:annotation>
          <xs:appinfo>
            <doc:tooltip>Scheme Description</doc:tooltip>
            <doc:summary>The description of the scheme used to identify this
              connection.</doc:summary>
            <doc:description>The description of the scheme used to identify
              this connection. The scheme name implies a particular protocol for
              accessing information from the connection.  Applications must
              have a knowledge of the scheme or be able to deduce the protocol
              from the scheme description in order to effectively access data
              over the connection.</doc:description>
            <doc:example>The metacat application protocol.  Applications
              must first log into metacat by sending an HTTP POST request
              in http-url-encoded format with the parameters action, username,
              and password.  Action must be set to "login".
              If authentication is successful, the metacat
              server will respond with a session cookie.  All future requests
              should include the session cookie in the HTTP header.  To
              retrieve an object, the client then would send an HTTP POST
              in http-url-encoded format, with an action parameter set to
              "get" and the docid paramter set to the identifier for the
              desired object.  The response will either be an XML document
              or a multipart-form-encoded response containing data.</doc:example>
          </xs:appinfo>
        </xs:annotation>
      </xs:element>
      <xs:element name="parameterDefinition" maxOccurs="unbounded">
        <xs:annotation>
          <xs:appinfo>
            <doc:tooltip>Parameter Definition</doc:tooltip>
            <doc:summary>The definition of a parameter that is needed to
              properly use this connection scheme.</doc:summary>
            <doc:description>The definition of a parameter that is needed to
              properly use this connection scheme.  Each parameter has a name
              and a definition that are used by applications to assess the type
              of information needed for the request.  Parameters may also set
              default values that are used if a connection does not provide a
              value for a parameter.</doc:description>
          </xs:appinfo>
        </xs:annotation>
        <xs:complexType>
          <xs:sequence>
            <xs:element name="name" type="xs:string">
              <xs:annotation>
                <xs:appinfo>
                  <doc:tooltip>Parameter Name</doc:tooltip>
                  <doc:summary>The Name of a parameter that is needed to
                    properly use this connection scheme.</doc:summary>
                  <doc:description>The name of a parameter that is needed to
                    properly use this connection scheme.</doc:description>
                  <doc:example>hostname</doc:example>
                </xs:appinfo>
              </xs:annotation>
            </xs:element>
            <xs:element name="definition" type="xs:string">
              <xs:annotation>
                <xs:appinfo>
                  <doc:tooltip>Parameter Definition</doc:tooltip>
                  <doc:summary>The definition of a parameter that is needed
                    to properly use this connection scheme.</doc:summary>
                  <doc:description>The definition of a parameter that is
                    needed to properly use this connection scheme.  The
                    definition is used by applications to assess the type
                    of information needed for the request.</doc:description>
                  <doc:example>The fully qualified name of the internet host
                    that is providing the metacat service, as would be returned
                    by a Domain Name System (DNS) query.</doc:example>
                </xs:appinfo>
              </xs:annotation>
            </xs:element>
            <xs:element name="defaultValue" type="xs:string" minOccurs="0">
              <xs:annotation>
                <xs:appinfo>
                  <doc:tooltip>Default Parameter Value</doc:tooltip>
                  <doc:summary>The default value for a parameter that is
                    needed to properly use this connection scheme.</doc:summary>
                  <doc:description>The default value for a parameter that is
                    needed to properly use this connection scheme.  If a default
                    value is set, then it should be used for connections that
                    do not override the default with a connection-specific
                    value. This allows a definition to be established that
                    declares common information that might be shared by several
                    connections as default values.  Parameter values provided
                    in the connection always override any default values
                    provided in the conneciton definition.</doc:description>
                  <doc:example>metacat.nceas.ucsb.edu</doc:example>
                </xs:appinfo>
              </xs:annotation>
            </xs:element>
          </xs:sequence>
        </xs:complexType>
      </xs:element>
    </xs:sequence>
    <xs:group ref="ReferencesGroup"/>
  </xs:choice>
  <xs:attribute name="id" type="IDType" use="optional"/>
  <xs:attribute name="system" type="SystemType" use="optional"/>
  <xs:attribute name="scope" type="ScopeType" use="optional" default="document"/>
</xs:complexType>
Complex Type InlineType
Namespace eml://ecoinformatics.org/resource-2.0.1
Diagram
Diagram
Properties
mixed: true
Used by
Model ANY element from ANY namespace
Source
<xs:complexType name="InlineType" mixed="true">
  <xs:annotation>
    <xs:appinfo>
      <doc:tooltip>Inline distribution</doc:tooltip>
      <doc:summary>Object data distributed inline in the metadata.</doc:summary>
      <doc:description>Object data distributed inline in the metadata.
              Users have the option of including the data right inline in the
              metadata by providing it inside of the "inline" element.  For
              many text formats, the data can be simply included directly in
              the element.  However, certain character sequences are invalid in
              an XML document (e.g., <), so care will need to be taken to 
              either 1) wrap the data in a CDATA section if needed, or 
              2) encode the data using a text encoding algorithm such as
              base64, and then include that in a CDATA section.  The latter
              will be necessary for binary formats.</doc:description>
    </xs:appinfo>
  </xs:annotation>
  <xs:complexContent mixed="true">
    <xs:restriction base="xs:anyType">
      <xs:sequence>
        <xs:any processContents="lax" minOccurs="0" maxOccurs="unbounded"/>
      </xs:sequence>
    </xs:restriction>
  </xs:complexContent>
</xs:complexType>
Attribute ResourceGroup / alternateIdentifier / @system
Namespace No namespace
Type SystemType
Properties
use: optional
Used by
Source
<xs:attribute name="system" type="SystemType" use="optional"/>
Attribute ReferencesGroup / references / @system
Namespace No namespace
Type SystemType
Properties
use: optional
default: document
Used by
Source
<xs:attribute name="system" type="SystemType" use="optional" default="document"/>
Attribute ResourceGroup / keywordSet / keyword / @keywordType
Namespace No namespace
Type KeyTypeCode
Properties
use: optional
Facets
enumeration place
enumeration stratum
enumeration temporal
enumeration theme
enumeration taxonomic
Used by
Source
<xs:attribute name="keywordType" type="KeyTypeCode" use="optional">
  <xs:annotation>
    <xs:appinfo>
      <doc:tooltip>Keyword type</doc:tooltip>
      <doc:summary>The type of each keyword.</doc:summary>
      <doc:description>This field classifies the keyword
                          that has been provided from a list of pre-determined
                          categories. The possible types are listed in the
                          example.</doc:description>
      <doc:example>"place","stratum","temporal","theme",
                          or "taxonomic"</doc:example>
    </xs:appinfo>
  </xs:annotation>
</xs:attribute>
Attribute DistributionType / online / url / @function
Namespace No namespace
Type FunctionType
Properties
use: optional
default: download
Facets
enumeration download
enumeration information
Used by
Source
<xs:attribute name="function" type="FunctionType" use="optional" default="download"/>
Attribute ConnectionDefinitionType / schemeName / @system
Namespace No namespace
Type SystemType
Properties
use: optional
Used by
Source
<xs:attribute name="system" type="SystemType" use="optional">
  <xs:annotation>
    <xs:appinfo>
      <doc:tooltip>Scheme System</doc:tooltip>
      <doc:summary>The system in which this scheme name is
                      relevant</doc:summary>
      <doc:description>The computing system within which this
                      scheme name has relevance. This attribute qualifies the
                      scheme name in order to decrease the likelihood of scheme
                      name collisions when more that one EML user defines a
                      scheme name with the same name but different semantics.</doc:description>
      <doc:example>http://knb.ecoinformatics.org/knb/</doc:example>
    </xs:appinfo>
  </xs:annotation>
</xs:attribute>
Attribute ConnectionDefinitionType / @id
Namespace No namespace
Type IDType
Properties
use: optional
Used by
Source
<xs:attribute name="id" type="IDType" use="optional"/>
Attribute ConnectionDefinitionType / @system
Namespace No namespace
Type SystemType
Properties
use: optional
Used by
Source
<xs:attribute name="system" type="SystemType" use="optional"/>
Attribute ConnectionDefinitionType / @scope
Namespace No namespace
Type ScopeType
Properties
use: optional
default: document
Facets
enumeration system
enumeration document
Used by
Source
<xs:attribute name="scope" type="ScopeType" use="optional" default="document"/>
Attribute DistributionType / online / connection / @id
Namespace No namespace
Type IDType
Properties
use: optional
Used by
Source
<xs:attribute name="id" type="IDType" use="optional"/>
Attribute DistributionType / online / connection / @system
Namespace No namespace
Type SystemType
Properties
use: optional
Used by
Source
<xs:attribute name="system" type="SystemType" use="optional"/>
Attribute DistributionType / online / connection / @scope
Namespace No namespace
Type ScopeType
Properties
use: optional
default: document
Facets
enumeration system
enumeration document
Used by
Source
<xs:attribute name="scope" type="ScopeType" use="optional" default="document"/>
Attribute DistributionType / @id
Namespace No namespace
Type IDType
Properties
use: optional
Used by
Complex Type DistributionType
Source
<xs:attribute name="id" type="IDType" use="optional"/>
Attribute DistributionType / @system
Namespace No namespace
Type SystemType
Properties
use: optional
Used by
Complex Type DistributionType
Source
<xs:attribute name="system" type="SystemType" use="optional"/>
Attribute DistributionType / @scope
Namespace No namespace
Type ScopeType
Properties
use: optional
default: document
Facets
enumeration system
enumeration document
Used by
Complex Type DistributionType
Source
<xs:attribute name="scope" type="ScopeType" use="optional" default="document"/>
Element Group ResourceGroup
Namespace eml://ecoinformatics.org/resource-2.0.1
Diagram
Diagram eml-resource_xsd.tmp#id99 eml-resource_xsd.tmp#id101 eml-resource_xsd.tmp#id102 eml-resource_xsd.tmp#id103 eml-resource_xsd.tmp#id135 eml-resource_xsd.tmp#id136 eml-resource_xsd.tmp#id139 eml-resource_xsd.tmp#id141 eml-resource_xsd.tmp#id142 eml-resource_xsd.tmp#id143 eml-resource_xsd.tmp#id166 eml-resource_xsd.tmp#id171 eml-resource_xsd.tmp#id172 eml-resource_xsd.tmp#id173 eml-resource_xsd.tmp#id211
Used by
Complex Type CitationType
Model alternateIdentifier* , shortName{0,1} , title+ , creator+ , metadataProvider* , associatedParty* , pubDate{0,1} , language{0,1} , series{0,1} , abstract{0,1} , keywordSet* , additionalInfo* , intellectualRights{0,1} , distribution* , coverage{0,1}
Children abstract, additionalInfo, alternateIdentifier, associatedParty, coverage, creator, distribution, intellectualRights, keywordSet, language, metadataProvider, pubDate, series, shortName, title
Source
<xs:group name="ResourceGroup">
  <xs:annotation>
    <xs:appinfo>
      <doc:tooltip>Resource Base</doc:tooltip>
      <doc:summary>Generic information about any resource that is being
        described.</doc:summary>
      <doc:description>The 'ResourceBase' complexType contains information
        that is inherited by each resource type that is being documented. The
        subelements with the resource base are common to all
        resources.</doc:description>
      <doc:example>Please see the individual sub-fields for specific
        examples.</doc:example>
    </xs:appinfo>
  </xs:annotation>
  <xs:sequence>
    <xs:element name="alternateIdentifier" minOccurs="0" maxOccurs="unbounded">
      <xs:annotation>
        <xs:appinfo>
          <doc:tooltip>Alternate Identifier</doc:tooltip>
          <doc:summary>A secondary identifier for this entity</doc:summary>
          <doc:description>An additional, secondary identifier for this
            entity. The primary identifier belongs in the "id" attribute, but
            additional identifiers that are used to label this entity, possibly
            from different data management systems, can be listed
            here.</doc:description>
          <doc:example>VCR3465</doc:example>
        </xs:appinfo>
      </xs:annotation>
      <xs:complexType>
        <xs:simpleContent>
          <xs:extension base="xs:string">
            <xs:attribute name="system" type="SystemType" use="optional"/>
          </xs:extension>
        </xs:simpleContent>
      </xs:complexType>
    </xs:element>
    <xs:element name="shortName" type="xs:string" minOccurs="0">
      <xs:annotation>
        <xs:appinfo>
          <doc:tooltip>Short Name</doc:tooltip>
          <doc:summary>A short name that describes the resource, sometimes a
            filename.</doc:summary>
          <doc:description>The 'shortName' field provides a concise name that
            describes the resource that is being documented. It is the
            appropriate place to store a filename associated with other storage
            systems.</doc:description>
          <doc:example>vernal-data-1999</doc:example>
        </xs:appinfo>
      </xs:annotation>
    </xs:element>
    <xs:element name="title" type="xs:string" maxOccurs="unbounded">
      <xs:annotation>
        <xs:appinfo>
          <doc:tooltip>Title</doc:tooltip>
          <doc:summary>A brief description of the resource, providing enough
            detail to differentiate it from other similar
            resources.</doc:summary>
          <doc:description>The 'title' field provides a description of the
            resource that is being documented that is long enough to
            differentiate it from other similar resources. Multiple titles may
            be provided, particularly when trying to express the title in more
            than one language (use the "xml:lang" attribute to indicate the
            language if not English/en).</doc:description>
          <doc:example>Vernal pool amphibian density data, Isla Vista,
            1990-1996.</doc:example>
        </xs:appinfo>
      </xs:annotation>
    </xs:element>
    <xs:element name="creator" type="rp:ResponsibleParty" maxOccurs="unbounded">
      <xs:annotation>
        <xs:appinfo>
          <doc:tooltip>Creator</doc:tooltip>
          <doc:summary>The people or organizations who created this
            resource.</doc:summary>
          <doc:description>The 'creator' element provides the full name of
            the person, organization, or position who created the resource. The
            list of creators for a resource represent the people and
            organizations who should be cited for the
            resource.</doc:description>
          <doc:example>For a book, the creators are its
            authors.</doc:example>
        </xs:appinfo>
      </xs:annotation>
    </xs:element>
    <xs:element name="metadataProvider" type="rp:ResponsibleParty" minOccurs="0" maxOccurs="unbounded">
      <xs:annotation>
        <xs:appinfo>
          <doc:tooltip>Metadata Provider</doc:tooltip>
          <doc:summary>The people or organizations who created provided
            documentation and other metadata for this resource.</doc:summary>
          <doc:description>The 'metadataProvider' element provides the full
            name of the person, organization, or position who created
            documentation for the resource.</doc:description>
          <doc:example>The scientist who collected the data, sometimes a data
            technician, or other individual.</doc:example>
        </xs:appinfo>
      </xs:annotation>
    </xs:element>
    <xs:element name="associatedParty" minOccurs="0" maxOccurs="unbounded">
      <xs:annotation>
        <xs:appinfo>
          <doc:tooltip>Associated Party</doc:tooltip>
          <doc:summary>Other people or organizations who should be associated
            with this resource.</doc:summary>
          <doc:description>The 'associatedParty' element provides the full
            name of other people, organizations, or positions who should be
            associated with the resource. These parties might play various
            roles in the creation or maintenance of the resource, and these
            roles should be indicated in the "role" element.</doc:description>
          <doc:example>The technician who collected the data.</doc:example>
        </xs:appinfo>
      </xs:annotation>
      <xs:complexType>
        <xs:complexContent>
          <xs:extension base="rp:ResponsibleParty">
            <xs:sequence>
              <xs:element name="role" type="rp:RoleType">
                <xs:annotation>
                  <xs:appinfo>
                    <doc:tooltip>Role</doc:tooltip>
                    <doc:summary>The role the party played with respect to
                      the resource.</doc:summary>
                    <doc:description>Use this field to describe the role the
                      party played with respect to the resource. Some potential
                      roles include technician, reviewer, principal
                      investigator, and many others.</doc:description>
                    <doc:example>principalInvestigator</doc:example>
                  </xs:appinfo>
                </xs:annotation>
              </xs:element>
            </xs:sequence>
          </xs:extension>
        </xs:complexContent>
      </xs:complexType>
    </xs:element>
    <xs:element name="pubDate" type="yearDate" minOccurs="0">
      <xs:annotation>
        <xs:appinfo>
          <doc:tooltip>Publication date</doc:tooltip>
          <doc:summary>The publication date of the resource.</doc:summary>
          <doc:description>The 'pubDate' field represents the date that the
            resource was published. The format should be represented as: CCYY,
            which represents a 4 digit year, or as CCYY-MM-DD, which denotes
            the full year, month, and day. Note that month and day are optional
            components. Formats must conform to ISO 8601.</doc:description>
          <doc:example>1999-10-26</doc:example>
        </xs:appinfo>
      </xs:annotation>
    </xs:element>
    <xs:element name="language" type="xs:string" minOccurs="0">
      <xs:annotation>
        <xs:appinfo>
          <doc:tooltip>Language</doc:tooltip>
          <doc:summary>The language in which the resource is
            written.</doc:summary>
          <doc:description>The language in which the resource is written.
            This can be a well-known language name, or one of the ISO language
            codes to be more precise.</doc:description>
          <doc:example>English</doc:example>
        </xs:appinfo>
      </xs:annotation>
    </xs:element>
    <xs:element name="series" type="xs:string" minOccurs="0">
      <xs:annotation>
        <xs:appinfo>
          <doc:tooltip>Series</doc:tooltip>
          <doc:summary>The series from which the resource came.</doc:summary>
          <doc:description>This field describes the series of resources that
            include the resource being described. For example, a volume of a
            journal may be part of a series of the journal for a particular
            year.</doc:description>
          <doc:example>Volume 20</doc:example>
        </xs:appinfo>
      </xs:annotation>
    </xs:element>
    <xs:element name="abstract" type="txt:TextType" minOccurs="0">
      <xs:annotation>
        <xs:appinfo>
          <doc:tooltip>Abstract</doc:tooltip>
          <doc:summary>A brief overview of the resource.</doc:summary>
          <doc:description>A brief overview of the resource that is being
            documented. The abstract should include basic information that
            summarizes the resource.</doc:description>
        </xs:appinfo>
      </xs:annotation>
    </xs:element>
    <xs:element name="keywordSet" minOccurs="0" maxOccurs="unbounded">
      <xs:annotation>
        <xs:appinfo>
          <doc:tooltip>Keyword information</doc:tooltip>
          <doc:summary>Keyword information that describes the
            resource.</doc:summary>
          <doc:description>The 'keywordSet' element is a container for the
            'keyword' and 'keywordThesaurus' fields. Each keywordSet field can
            contain one or more keywords and a name of a thesaurus for the set
            of keywords. Each keyword field should contain one and only one
            keyword (i.e., keywords should not be separated by commas or other
            delimiters).</doc:description>
          <doc:example>Please see the examples for the subfields contained
            within this field.</doc:example>
        </xs:appinfo>
      </xs:annotation>
      <xs:complexType>
        <xs:sequence>
          <xs:element name="keyword" maxOccurs="unbounded">
            <xs:annotation>
              <xs:appinfo>
                <doc:tooltip>Keyword</doc:tooltip>
                <doc:summary>A single keyword that describes the
                  resource.</doc:summary>
                <doc:description>This field names a keyword or keyphrase that
                  concisely describes the resource or is related to the
                  resource. Each keyword field should contain one and only one
                  keyword (i.e., keywords should not be separated by commas or
                  other delimiters).</doc:description>
                <doc:example>biodiversity</doc:example>
              </xs:appinfo>
            </xs:annotation>
            <xs:complexType>
              <xs:simpleContent>
                <xs:extension base="xs:string">
                  <xs:attribute name="keywordType" type="KeyTypeCode" use="optional">
                    <xs:annotation>
                      <xs:appinfo>
                        <doc:tooltip>Keyword type</doc:tooltip>
                        <doc:summary>The type of each keyword.</doc:summary>
                        <doc:description>This field classifies the keyword
                          that has been provided from a list of pre-determined
                          categories. The possible types are listed in the
                          example.</doc:description>
                        <doc:example>"place","stratum","temporal","theme",
                          or "taxonomic"</doc:example>
                      </xs:appinfo>
                    </xs:annotation>
                  </xs:attribute>
                </xs:extension>
              </xs:simpleContent>
            </xs:complexType>
          </xs:element>
          <xs:element name="keywordThesaurus" type="xs:string" minOccurs="0">
            <xs:annotation>
              <xs:appinfo>
                <doc:tooltip>Keyword thesaurus</doc:tooltip>
                <doc:summary>The name of a thesaurus from which the keyword
                  is derived.</doc:summary>
                <doc:description>This field provides the name of the official
                  keyword thesaurus from which keyword was derived. The keyword
                  thesauri are usually discipline specific.</doc:description>
                <doc:example>IRIS keyword thesaurus</doc:example>
              </xs:appinfo>
            </xs:annotation>
          </xs:element>
        </xs:sequence>
      </xs:complexType>
    </xs:element>
    <xs:element name="additionalInfo" type="txt:TextType" minOccurs="0" maxOccurs="unbounded">
      <xs:annotation>
        <xs:appinfo>
          <doc:tooltip>Additional Information</doc:tooltip>
          <doc:summary>Any extra information pertitent to the
            resource.</doc:summary>
          <doc:description>This field provides any information that is not
            characterized by the other resource metadata
            fields.</doc:description>
          <doc:example>Copyright 2001, Robert Warner</doc:example>
        </xs:appinfo>
      </xs:annotation>
    </xs:element>
    <xs:element name="intellectualRights" type="txt:TextType" minOccurs="0">
      <xs:annotation>
        <xs:appinfo>
          <doc:tooltip>Intellectual Property Rights</doc:tooltip>
          <doc:summary>Intellectual property rights regarding usage and
            licensing of this resource.</doc:summary>
          <doc:description>Typically, an intellectual Rights element will
            contain a rights management statement for the resource, or
            reference a service providing such information. Rights information
            encompasses Intellectual Property Rights (IPR), Copyright, and
            various Property Rights. In the case of a data set, rights might
            incude requirements for use, requirements for attribution, or other
            requirements the owner would like to impose.</doc:description>
          <doc:example>Copyright 2001 Regents of the University of California
            Santa Barbara. Free for use by all individuals provided that the
            owners are acknowledged in any use or publication.</doc:example>
        </xs:appinfo>
      </xs:annotation>
    </xs:element>
    <xs:element name="distribution" type="DistributionType" minOccurs="0" maxOccurs="unbounded">
      <xs:annotation>
        <xs:appinfo>
          <doc:tooltip>Distribution Information</doc:tooltip>
          <doc:summary>Information on how the resource is distributed online
            and offline</doc:summary>
          <doc:description>This element provides information on how the
            resource is distributed online and offline. Connections to online
            systems can be described as URLs and as a list of relevant
            connection parameters.</doc:description>
        </xs:appinfo>
      </xs:annotation>
    </xs:element>
    <xs:element name="coverage" type="cov:Coverage" minOccurs="0">
      <xs:annotation>
        <xs:appinfo>
          <doc:tooltip>Resource coverage</doc:tooltip>
          <doc:summary>Extent of the coverage of the resource.</doc:summary>
          <doc:description>This element describes the extent of the coverage
            of the resource in terms of its spatial extent, temporal extent,
            and taxonomic extent. For data sets, this is useful to specify the
            entire extent to which all of the data might
            apply.</doc:description>
          <doc:example>See the coverage module for examples.</doc:example>
        </xs:appinfo>
      </xs:annotation>
    </xs:element>
  </xs:sequence>
</xs:group>
Element Group ReferencesGroup
Namespace eml://ecoinformatics.org/resource-2.0.1
Diagram
Diagram eml-resource_xsd.tmp#id120
Used by
Model references
Children references
Source
<xs:group name="ReferencesGroup">
  <xs:annotation>
    <xs:appinfo>
      <doc:tooltip>References Group</doc:tooltip>
      <doc:summary>A group of elements repeatedly used throughout EML
        to reference IDs.</doc:summary>
      <doc:description>A group containing the "references" element that
        is used throughout EML.</doc:description>
    </xs:appinfo>
  </xs:annotation>
  <xs:sequence>
    <xs:element name="references">
      <xs:annotation>
        <xs:appinfo>
          <doc:tooltip>References</doc:tooltip>
          <doc:summary>The id of another element in this
            EML document to be used to here in this context.</doc:summary>
          <doc:description>The id of another element in
            this EML document to be used to here in this context.
            This is used instead of duplicating information when an identical
            piece of information needs to be used multiple times in an
            EML document. For example, if the same person is the creator,
            metadataProvider, and contact for a dataset, their name and address
            can be provided once as part of the "creator" element, and then
            their "id" can be used in the "references" element of 
            metadataProvider and contact.  This reduces the likelihood of
            error by reducing redundancy, and allows one to specify that
            two pieces of information are identical.  To be a vaild EML
            document, the content of every "references" element MUST be
            defined in the document as the value of an "id" attribute on
            some element within the document.  Other critical rules
            about the use of IDs and references in EML are provided in the
            text of the EML specification.</doc:description>
          <doc:example>knb.45.3</doc:example>
        </xs:appinfo>
      </xs:annotation>
      <xs:complexType>
        <xs:simpleContent>
          <xs:extension base="xs:string">
            <xs:attribute name="system" type="SystemType" use="optional" default="document"/>
          </xs:extension>
        </xs:simpleContent>
      </xs:complexType>
    </xs:element>
  </xs:sequence>
</xs:group>